<?xml version="1.0" encoding="UTF-8"?>
<rss version="2.0"
	xmlns:content="http://purl.org/rss/1.0/modules/content/"
	xmlns:wfw="http://wellformedweb.org/CommentAPI/"
	xmlns:dc="http://purl.org/dc/elements/1.1/"
	xmlns:atom="http://www.w3.org/2005/Atom"
	xmlns:sy="http://purl.org/rss/1.0/modules/syndication/"
	xmlns:slash="http://purl.org/rss/1.0/modules/slash/"
	>

<channel>
	<title>专注福禄克测试仪销售与技术 &#187; OPVXG-10G</title>
	<atom:link href="http://www.faxytech.com/tag/opvxg-10g/feed" rel="self" type="application/rss+xml" />
	<link>http://www.faxytech.com</link>
	<description></description>
	<lastBuildDate>Fri, 02 Feb 2024 02:52:20 +0000</lastBuildDate>
	<language>en</language>
	<sy:updatePeriod>hourly</sy:updatePeriod>
	<sy:updateFrequency>1</sy:updateFrequency>
	<generator>http://wordpress.org/?v=3.1</generator>
		<item>
		<title>NETSCOUT(原FLUKE)OptiView XG操作视频(OPVXG,OPVXG-10G,OPVXG-PRO)</title>
		<link>http://www.faxytech.com/archives/optiview-xg-video-2.html</link>
		<comments>http://www.faxytech.com/archives/optiview-xg-video-2.html#comments</comments>
		<pubDate>Fri, 13 Apr 2018 01:25:39 +0000</pubDate>
		<dc:creator>深圳连讯</dc:creator>
				<category><![CDATA[技术专栏]]></category>
		<category><![CDATA[Optiview XG]]></category>
		<category><![CDATA[OPVXG]]></category>
		<category><![CDATA[OPVXG-10G]]></category>
		<category><![CDATA[OPVXG-PRO]]></category>

		<guid isPermaLink="false">http://www.faxytech.com/?p=9884</guid>
		<description><![CDATA[深圳连讯达（0755-83999818）有20年测试仪器行业经验，在中国大陆地区提供福禄克FLUKE OptiView XG(OPVXG,OPVXG-10G,OPVXG-PRO)产品销售，报价，以及技术支持和售后服务。本操作视频仅供参考，如果更多帮... ]]></description>
			<content:encoded><![CDATA[<p>深圳连讯达（0755-83999818）有20年测试仪器行业经验，在中国大陆地区提供福禄克FLUKE <span class='wp_keywordlink'><a href="http://www.faxytech.com/archives/optiview-xg.html" title="福禄克Fluke OptiView XG">OptiView</a></span> XG(<span class='wp_keywordlink'><a href="http://www.faxytech.com/archives/optiview-xg.html" title="福禄克Fluke OPVXG">OPVXG</a></span>,<span class='wp_keywordlink'><a href="http://www.faxytech.com/archives/opvxg-10g.html" title="福禄克Fluke OPVXG-10G 网络分析仪">OPVXG-10G</a></span>,<span class='wp_keywordlink'><a href="http://www.faxytech.com/archives/opvxg-pro.html" title="福禄克Fluke OPVXG-PRO 网络分析仪">OPVXG-PRO</a></span>)产品销售，报价，以及技术支持和售后服务。本操作视频仅供参考，如果更多帮忙欢迎联系深圳连讯达。</p>
<p><embed type="application/x-shockwave-flash" width="480" height="400" src="http://player.youku.com/player.php/sid/XODUzOTM3Mjc2/v.swf" allowfullscreen="true" quality="high" align="middle" allowscriptaccess="always"></embed></p>
]]></content:encoded>
			<wfw:commentRss>http://www.faxytech.com/archives/optiview-xg-video-2.html/feed</wfw:commentRss>
		<slash:comments>0</slash:comments>
		</item>
		<item>
		<title>Onetouch AT如何实现吞吐性能测试？（1T10G-1000,LRAT-2000,OPVXG-10G)</title>
		<link>http://www.faxytech.com/archives/onetouch-throughput.html</link>
		<comments>http://www.faxytech.com/archives/onetouch-throughput.html#comments</comments>
		<pubDate>Tue, 21 Feb 2017 05:43:05 +0000</pubDate>
		<dc:creator>深圳连讯</dc:creator>
				<category><![CDATA[技术专栏]]></category>
		<category><![CDATA[1T10G-1000]]></category>
		<category><![CDATA[LRAT-2000]]></category>
		<category><![CDATA[OneTouch AT]]></category>
		<category><![CDATA[OPVXG-10G]]></category>

		<guid isPermaLink="false">http://www.faxytech.com/?p=8593</guid>
		<description><![CDATA[&#160; 1、 1G 和 Wi-Fi 端到端的路径性能评估 Onetouch AT通过端对端的路径性能评估，确保新安装或升级的有线和 Wi-Fi 网络达到 SLA 目标，并且能够满足新的更高带宽的应用程序的需要。评估连接到 ... ]]></description>
			<content:encoded><![CDATA[<p>&nbsp;</p>
<h4>1、 1G 和 Wi-Fi 端到端的路径性能评估</h4>
<p>Onetouch AT通过端对端的路径性能评估，确保新安装或升级的有线和 Wi-Fi 网络达到 SLA 目标，并且能够满足新的更高带宽的应用程序的需要。评估连接到 Wi-Fi 或有线客户网络的本地 <span class='wp_keywordlink'><a href="http://www.faxytech.com/archives/onetouch-at.html" title="OneTouch">OneTouch</a></span> AT G2 和远程对等 <span class='wp_keywordlink'><a href="http://www.faxytech.com/archives/onetouch-at.html" title="福禄克Fluke OneTouch AT">OneTouch AT</a></span> 或连接到所测路径末端的远程<span class='wp_keywordlink'><a href="http://www.faxy-tech.com/Products/LR-G2.html" title="linkrunner">LinkRunner</a></span> 反射器之间的吞吐量、丢帧、延迟和抖动。远端对等设备提供上行和下行的结果，而远端反射器提供往返的结果。</p>
<p>在铜线和光纤网络上评估速率达到 1 Gbps 时的性能，在 Wi-Fi 网络上评估速率达到 600 Mbps 时的性能。特殊用途型号(1TG2-3000)的存在帮助实现了同一设备上的 <span class='wp_keywordlink_affiliate'><a href="http://www.faxytech.com/tag/onetouch-at" title="查看 OneTouch AT 的全部文章" target="_blank">OneTouch AT</a></span> 有线接口与 Wi-Fi 接口间的测试，无需远端设备。</p>
<p><img src="http://mmbiz.qpic.cn/mmbiz_png/YCBEaKGjTOYLN2eCvmftWxekZMoj1iaPANNxaWs8C9gSp2vQAO9YiaHxaEQDCqialZtRWEeWVltTK1kqtVvpYxKGw/640?wx_fmt=png&amp;tp=webp&amp;wxfrom=5&amp;wx_lazy=1" alt="" /></p>
<p>&nbsp;</p>
<p><strong>如果是要实现有线网络的测试性能测试，远端必须要配合其他的福禄克设备测试</strong>。带 G2 模块的 OneTouch AT 也支持从其接线到其 WiFi 接口的回环测试。（以下是远端配合型号图例）</p>
<p><img title="Onetouch AT.png" src="http://mmbiz.qpic.cn/mmbiz_png/YCBEaKGjTOYLN2eCvmftWxekZMoj1iaPAPrP1EoFBrBjafr7V32Tic9LNT23PamtuvddNibV3DiafSr9nBiaUwZ0YzQ/640?wx_fmt=png&amp;tp=webp&amp;wxfrom=5&amp;wx_lazy=1" alt="" /></p>
<p>&nbsp;</p>
<p><img title="onetouch-2.png" src="data:image/png;base64,iVBORw0KGgoAAAANSUhEUgAAAAEAAAABCAIAAACQd1PeAAAAGXRFWHRTb2Z0d2FyZQBBZG9iZSBJbWFnZVJlYWR5ccllPAAAAyBpVFh0WE1MOmNvbS5hZG9iZS54bXAAAAAAADw/eHBhY2tldCBiZWdpbj0i77u/IiBpZD0iVzVNME1wQ2VoaUh6cmVTek5UY3prYzlkIj8+IDx4OnhtcG1ldGEgeG1sbnM6eD0iYWRvYmU6bnM6bWV0YS8iIHg6eG1wdGs9IkFkb2JlIFhNUCBDb3JlIDUuMC1jMDYwIDYxLjEzNDc3NywgMjAxMC8wMi8xMi0xNzozMjowMCAgICAgICAgIj4gPHJkZjpSREYgeG1sbnM6cmRmPSJodHRwOi8vd3d3LnczLm9yZy8xOTk5LzAyLzIyLXJkZi1zeW50YXgtbnMjIj4gPHJkZjpEZXNjcmlwdGlvbiByZGY6YWJvdXQ9IiIgeG1sbnM6eG1wPSJodHRwOi8vbnMuYWRvYmUuY29tL3hhcC8xLjAvIiB4bWxuczp4bXBNTT0iaHR0cDovL25zLmFkb2JlLmNvbS94YXAvMS4wL21tLyIgeG1sbnM6c3RSZWY9Imh0dHA6Ly9ucy5hZG9iZS5jb20veGFwLzEuMC9zVHlwZS9SZXNvdXJjZVJlZiMiIHhtcDpDcmVhdG9yVG9vbD0iQWRvYmUgUGhvdG9zaG9wIENTNSBXaW5kb3dzIiB4bXBNTTpJbnN0YW5jZUlEPSJ4bXAuaWlkOkJDQzA1MTVGNkE2MjExRTRBRjEzODVCM0Q0NEVFMjFBIiB4bXBNTTpEb2N1bWVudElEPSJ4bXAuZGlkOkJDQzA1MTYwNkE2MjExRTRBRjEzODVCM0Q0NEVFMjFBIj4gPHhtcE1NOkRlcml2ZWRGcm9tIHN0UmVmOmluc3RhbmNlSUQ9InhtcC5paWQ6QkNDMDUxNUQ2QTYyMTFFNEFGMTM4NUIzRDQ0RUUyMUEiIHN0UmVmOmRvY3VtZW50SUQ9InhtcC5kaWQ6QkNDMDUxNUU2QTYyMTFFNEFGMTM4NUIzRDQ0RUUyMUEiLz4gPC9yZGY6RGVzY3JpcHRpb24+IDwvcmRmOlJERj4gPC94OnhtcG1ldGE+IDw/eHBhY2tldCBlbmQ9InIiPz6p+a6fAAAAD0lEQVR42mJ89/Y1QIABAAWXAsgVS/hWAAAAAElFTkSuQmCC" alt="" /></p>
<p>&nbsp;</p>
<h4>2、10G 端对端路径性能测量</h4>
<p>带 10G 模块的 OneTouch AT （<span class='wp_keywordlink'><a href="http://www.faxytech.com/archives/1t10g-1000.html" title="福禄克FLUKE 1T10G-1000">1T10G-1000</a></span>）配备 10G 和 1G 有线性能测试，可以验证和诊断端对端的网络路径性能。这些有线性能测试可在广域网和局域网及在站点和数据中心方便测量吞吐量、丢帧、延迟和抖动。</p>
<p>带 10G 模块的 OneTouch AT 位于一端。链路另一端的测试仪器有多种选择。</p>
<p><img title="onetouch-4.png" src="http://mmbiz.qpic.cn/mmbiz_png/YCBEaKGjTOYLN2eCvmftWxekZMoj1iaPAllibboP93EZGkqoSRx81CnGh6FB1whjCDPoyLV6kp4WRjaTxmrJDutg/640?wx_fmt=png&amp;tp=webp&amp;wxfrom=5&amp;wx_lazy=1" alt="" /></p>
<p><strong>注意事项</strong></p>
<p>如果要测试10G的网络性能测试，<span class='wp_keywordlink_affiliate'><a href="http://www.faxytech.com/tag/1t10g-1000" title="查看 1T10G-1000 的全部文章" target="_blank">1T10G-1000</a></span>的远端必须是<span class='wp_keywordlink'><a href="http://www.faxytech.com/archives/optiview-xg.html" title="福禄克Fluke OPVXG">OPVXG</a></span>的万兆<span class='wp_keywordlink'><a href="http://www.faxytech.com/products/testers/network" title="网络分析仪">网络分析仪</a></span>，如：<span class='wp_keywordlink'><a href="http://www.faxytech.com/archives/opvxg-10g.html" title="福禄克Fluke OPVXG-10G 网络分析仪">OPVXG-10G</a></span></p>
<p>&nbsp;</p>
]]></content:encoded>
			<wfw:commentRss>http://www.faxytech.com/archives/onetouch-throughput.html/feed</wfw:commentRss>
		<slash:comments>0</slash:comments>
		</item>
		<item>
		<title>2016年NetScout Optiview XG 代理商培训会</title>
		<link>http://www.faxytech.com/archives/netscout-optiview-xg.html</link>
		<comments>http://www.faxytech.com/archives/netscout-optiview-xg.html#comments</comments>
		<pubDate>Thu, 08 Sep 2016 13:05:13 +0000</pubDate>
		<dc:creator>深圳连讯</dc:creator>
				<category><![CDATA[新闻资讯]]></category>
		<category><![CDATA[NETSCOUT]]></category>
		<category><![CDATA[OPVXG]]></category>
		<category><![CDATA[OPVXG-10G]]></category>
		<category><![CDATA[OPVXG-EXPT]]></category>
		<category><![CDATA[OPVXG-EXPTPLUS]]></category>
		<category><![CDATA[OPVXG-PRO]]></category>
		<category><![CDATA[OPVXG-PROPLUS]]></category>
		<category><![CDATA[代理商]]></category>

		<guid isPermaLink="false">http://www.faxytech.com/?p=8032</guid>
		<description><![CDATA[2016年9月3日，NetScout在中国广州举办 Optiview XG 代理商培训会，深圳连讯达拍销售工程师参加培训，提升专业水平，更好的为客户提供全方位服务。 Optiview XG本身FLUKE网络产品部分，现经NetScout公... ]]></description>
			<content:encoded><![CDATA[<p>2016年9月3日，<span class='wp_keywordlink'><a href="http://www.faxytech.com/netscout/" title="NetScout">NetScout</a></span>在中国广州举办 <span class='wp_keywordlink'><a href="http://www.faxytech.com/archives/optiview-xg.html" title="Optiview XG">Optiview XG</a></span> <span class='wp_keywordlink_affiliate'><a href="http://www.faxytech.com/tag/%e4%bb%a3%e7%90%86%e5%95%86" title="查看 代理商 的全部文章" target="_blank">代理商</a></span>培训会，深圳连讯达拍销售工程师参加培训，提升专业水平，更好的为客户提供全方位服务。</p>
<p><a href="http://www.faxytech.com/wp-content/uploads/2016/09/OVPXG-train1.jpg" class="highslide-image" onclick="return hs.expand(this);"><img class="alignnone size-full wp-image-8039" title="OVPXG-train1" src="http://www.faxytech.com/wp-content/uploads/2016/09/OVPXG-train1.jpg" alt="" width="560" height="400" /></a></p>
<p>Optiview XG本身FLUKE网络产品部分，现经NetScout公司收购，成为NetScout企业网络方案部分。本次是由<span class='wp_keywordlink'><a href="http://www.faxytech.com/netscout/" title="NETSCOUT">NETSCOUT</a></span>工程师Surya?Sadikin 全程英文讲解。</p>
<p><strong>Optiview XG功能概览：</strong></p>
<p><a href="http://www.faxytech.com/wp-content/uploads/2016/09/opvxg-train01.jpg" class="highslide-image" onclick="return hs.expand(this);"><img class="alignnone size-full wp-image-8038" title="NetSCOUT福禄克OPVXG培训会" src="http://www.faxytech.com/wp-content/uploads/2016/09/opvxg-train01.jpg" alt="NetSCOUT福禄克OPVXG培训会" width="560" height="400" /></a></p>
<p><a href="http://www.faxytech.com/wp-content/uploads/2016/09/opvxg-train01.jpg" class="highslide-image" onclick="return hs.expand(this);"></a>设备发现（搜索所有主机，服务器，交换机，路由器等，形成拓扑结构图）；</p>
<p>故障分析（直接发现问题，点击故障点发现问题一目了然）；</p>
<p>无线分析（无线覆盖，无线故障分析，频谱分析）；</p>
<p>捕包和流量分析；性能分析（吞吐，丢包，时延等）；</p>
<p>关键设备监控（设备利用率，CPU，端口使用情况等）。</p>
<p><strong>特大喜讯！</strong></p>
<p>Opitview XG 是便携式<span class='wp_keywordlink'><a href="http://www.faxytech.com/products/testers/network" title="网络测试仪">网络测试仪</a></span>的瑞士军刀，可以为您解决任何网络问题。连讯达现在现货促销Optiview XG全系列型号（<span class='wp_keywordlink'><a href="http://www.faxytech.com/archives/optiview-xg.html" title="福禄克Fluke OPVXG">OPVXG</a></span>，<span class='wp_keywordlink'><a href="http://www.faxytech.com/archives/opvxg-pro.html" title="福禄克Fluke OPVXG-PRO 网络分析仪">OPVXG-PRO</a></span>，<span class='wp_keywordlink'><a href="http://www.faxytech.com/archives/opvxg-10g.html" title="福禄克Fluke OPVXG-10G 网络分析仪">OPVXG-10G</a></span>，<span class='wp_keywordlink_affiliate'><a href="http://www.faxytech.com/tag/opvxg" title="查看 OPVXG 的全部文章" target="_blank">OPVXG</a></span>-PROPLUS，<span class='wp_keywordlink'><a href="http://www.faxytech.com/archives/opvxg-expt.html" title="福禄克Fluke OPVXG-EXPT">OPVXG-EXPT</a></span>，<span class='wp_keywordlink_affiliate'><a href="http://www.faxytech.com/tag/opvxg-expt" title="查看 OPVXG-EXPT 的全部文章" target="_blank">OPVXG-EXPT</a></span>PLUS）数量各2台，现货供应，特价促销！详情联系：0755-83999818（20线），13798421872尹小姐 13715297556许先生。</p>
<p>&nbsp;</p>
]]></content:encoded>
			<wfw:commentRss>http://www.faxytech.com/archives/netscout-optiview-xg.html/feed</wfw:commentRss>
		<slash:comments>0</slash:comments>
		</item>
		<item>
		<title>福禄克OPVXG-10G技术指标Optiview XG</title>
		<link>http://www.faxytech.com/archives/opvxg-10g-tech.html</link>
		<comments>http://www.faxytech.com/archives/opvxg-10g-tech.html#comments</comments>
		<pubDate>Fri, 05 Jun 2015 06:16:39 +0000</pubDate>
		<dc:creator>深圳连讯</dc:creator>
				<category><![CDATA[技术专栏]]></category>
		<category><![CDATA[Optiview XG]]></category>
		<category><![CDATA[OPVXG-10G]]></category>
		<category><![CDATA[技术指标]]></category>
		<category><![CDATA[福禄克]]></category>

		<guid isPermaLink="false">http://www.faxytech.com/?p=6284</guid>
		<description><![CDATA[福禄克OPVXG-10G技术指标Optiview XG 1.1 分析端口： 2?RJ-45?10/100/1000BASE-T?以太网、小型可插拔?(SFP)?100/1000BASE-X?以太网。 1.2 网络分析仪支持模块： 100BASE-FX?-?1300?nm、1000BASE-SX?-?850?nm、1000BASE-LX?-?1310?nm... ]]></description>
			<content:encoded><![CDATA[<p><span class='wp_keywordlink_affiliate'><a href="http://www.faxytech.com/tag/%e7%a6%8f%e7%a6%84%e5%85%8b" title="查看 福禄克 的全部文章" target="_blank">福禄克</a></span><span class='wp_keywordlink'><a href="http://www.faxytech.com/archives/optiview-xg.html" title="福禄克Fluke OPVXG">OPVXG</a></span>-10G<span class='wp_keywordlink_affiliate'><a href="http://www.faxytech.com/tag/%e6%8a%80%e6%9c%af%e6%8c%87%e6%a0%87" title="查看 技术指标 的全部文章" target="_blank">技术指标</a></span><span class='wp_keywordlink'><a href="http://www.faxytech.com/archives/optiview-xg.html" title="Optiview XG">Optiview XG</a></span></p>
<p><strong>1.1<span style="font-family: 宋体;"> 分析端口： </span></strong>2?RJ-45?10/100/1000BASE-T?以太网、小型可插拔?(SFP)?100/1000BASE-X?以太网。</p>
<p><strong>1.2<span style="font-family: 宋体;"> <span class='wp_keywordlink'><a href="http://www.faxytech.com/products/testers/network" title="网络分析仪">网络分析仪</a></span>支持模块： </span></strong>100BASE-FX?-?1300?nm、1000BASE-SX?-?850?nm、1000BASE-LX?-?1310?nm、1000BASE-ZX?-?1550?nm</p>
<p><strong>1.3　网络分析模块：</strong></p>
<p>1、?用户可自定义操作界面，提供网络的当前状态概览，包含路由器、交换机、防火墙、服务器、服务、应用程序以及其他基础架构设备的关键指标。</p>
<p>2、?连接到网络，自动通过流量监控和主动查询开始发现网络中的设备。可立即按交换机、插槽和端口号码，查看网络中连接的设备，并查看设备的连接位置。按照类型对设备进行分类，还可以按?IPv4?和?IPv6?子网、VLAN、NetBIOS?域和?IPX?网络、以及各类别的主机隶属关系来划分网络。</p>
<p>3、?可自动验证网络服务是否可用并处于正常运行状态。</p>
<p>4、?可以配置来执行对广播域之外的子网中多个设备的发现，以将其发现延伸到广播域或本地?VLAN?界限外，涉及整个企业网络，到达远程站点和用户。并可生成所连网络以及远程站点网络中设备HTML?或?PDF?格式清单报告。</p>
<p>5、?发现并显示完整的?IPv6?网络和设备清单，包括路由器、交换机、DHCP?v?6?服务器和主机。对路由器广播进行分析，并显示详细的路由器信息和设置。</p>
<p>6、?检测使用隧道机制的设备，并识别所用的隧道。未检测到或未批准的隧道提示存在严重的安全风险。</p>
<p>7、?详细、实时显示设备使用情况和误差。可按照使用情况、广播、误差、或冲突对界面进行快速排序。</p>
<p>8、?提供所有交换机端口配置的表格视图，包括每台主机及其连接处的标识。图形视图包括每个交换机端口的使用情况和错误率。</p>
<p>9、?VLAN?发现和分析，自动发现交换机上配置的?VLAN，每个?VLAN?的成员组成，识别主干或上行端口，以及当前使用的主要协议，识别每个?VLAN?成员的主机。</p>
<p>10、?可提供健康状况检查快速概览。</p>
<p>11、?提供内置的报告，可迅速、轻松地报告应用程序和网络问题。</p>
<p>12、?获得有关网络和应用程序性能统计信息和错误的详细、实时的数据。</p>
<p>13、?自动化问题检测，网络分析仪可自动扫描网络基础架构中的错误。可进行分类和排序的问题日志中。</p>
<p>14、?指导性故障排除，内置的指导性故障排除，提示该问题的可能起因、潜在影响以及可能的解决方案。</p>
<p>15、?应用程序基础架构分析，网络分析仪可识别并分析应用的关键网络基础架构。具有通道分析功能，来识别设备到达目的地设备所经过的通道，并可进而监控应用程序路径中的所有设备利用以及服务器中的其他任何系统资源，并提供趋势图。支持监视服务器分层结构。具有NetFlow分析功能，提供远端流量可视性。提供指导性的测试配置，集成问题日志;?并可自定义用户界面用于整体测试结果展示；支持应用程序基础架构分析测试报告。</p>
<p>16、?自动探寻两台设备通过交换机和路由器架构进行通信时使用的确切路径。所显示的结果包括?DNS?名称和?IP?地址、按端口号的内部交换机连接，以及链接速度和?VLAN?信息。</p>
<p>17、?从支持流量的路由设备中收集NetFlow数据，用来分析整个网络的网络通信量以及带宽使用报告。获得关于最活跃应用程序、对话以及使用带宽的主机的即时实时带宽使用情况报告，加快故障排除。</p>
<p>18、?提供全线速速率的流量分析和故障排除。识别首要会话设备、多播设备和广播设备，分析各种协议以识别当前使用的最活跃协议，同时发现不必要和自定义的协议，并查看各主机正在使用哪些协议。</p>
<p>19、?自动发现从?MAC?层到应用程序层的所有协议和子协议。识别并验证应用程序对网络资源的影响，同时识别非法应用程序。检测区分特定音频、视频、图像和数据应用程序，并显示各应用程序的带宽使用水平。</p>
<p>20、?连接到交换机中继端口时，检测该中继上所有可用的?VLAN，测量所有?VLAN?上的流量分布，并可选择加入特定?VLAN?的能力。如果选择了单个?VLAN，将仅显示该?VLAN?的设备发现、流量统计和捕获信息包数据。</p>
<p>21、?使用任意字符串匹配，查找并捕获任何内容，共有?8?组触发器或过滤器可供使用，可触发无人参与的捕获以供后续分析。</p>
<p>22、?自动化故障/问题检测，警报功能会自动检测已捕获信息包的通信故障，并且使用颜色编码图标加以显示出来。可以快速浏览出现问题的特定应用程序、服务器或流量。可对列表进行排序，点击某个警报深入了解相关的通信流。</p>
<p>23、?提供应用程序弹跳图视图，显示客户端和服务器进行的会话</p>
<p>24、?在实时监控期间或者利用跟踪文件重建?VoIP?或视频流量的音频和视频内容。</p>
<p>25、?流量生成，通过使用高达?10Gbps?的模拟流量来增加网络压力，确定添加新应用程序或网络用户的影响，评估网络实施新部署的完备程度。用户配置包括协议类型、帧大小、帧速、使用率百分比和要传输的帧数，以及流量类型：广播、多播或单播。</p>
<p>26、?可以添加并修改各个用户的安全信息，以防止对某些功能的未经授权使用。</p>
<p>&nbsp;</p>
]]></content:encoded>
			<wfw:commentRss>http://www.faxytech.com/archives/opvxg-10g-tech.html/feed</wfw:commentRss>
		<slash:comments>0</slash:comments>
		</item>
		<item>
		<title>【福禄克】Fluke OPVXG-10G网络分析仪Optiview XG</title>
		<link>http://www.faxytech.com/archives/opvxg-10g.html</link>
		<comments>http://www.faxytech.com/archives/opvxg-10g.html#comments</comments>
		<pubDate>Thu, 16 Oct 2014 02:19:14 +0000</pubDate>
		<dc:creator>深圳连讯</dc:creator>
				<category><![CDATA[福禄克网络测试产品]]></category>
		<category><![CDATA[Optiview XG]]></category>
		<category><![CDATA[OPVXG]]></category>
		<category><![CDATA[OPVXG-10G]]></category>
		<category><![CDATA[网络测试仪]]></category>

		<guid isPermaLink="false">http://www.faxytech.com/?p=5251</guid>
		<description><![CDATA[深圳市连讯达电子技术开发有限公司，现为您提供Fluke OPVXG-10G网络分析仪OptiView XG的技术资料，如果您需自己使用购买，投标招标选型做预算标书，中间商集成商购买请联系电话0755-83999818，我... ]]></description>
			<content:encoded><![CDATA[<p id="product-subheader">深圳市连讯达电子技术开发有限公司，现为您提供Fluke <span class='wp_keywordlink'><a href="http://www.faxytech.com/archives/optiview-xg.html" title="福禄克Fluke OPVXG">OPVXG</a></span>-10G<span class='wp_keywordlink'><a href="http://www.faxytech.com/products/testers/network" title="网络分析仪">网络分析仪</a></span><span class='wp_keywordlink'><a href="http://www.faxytech.com/archives/optiview-xg.html" title="福禄克Fluke OptiView XG">OptiView</a></span> XG的技术资料，如果您需自己使用购买，投标招标选型做预算标书，中间商集成商购买请联系电话0755-83999818，我们将为您提供技术支持及原厂正品行货。</p>
<p><a href="http://www.faxytech.com/wp-content/uploads/2011/07/optiview-xg.jpg" class="highslide-image" onclick="return hs.expand(this);"><img title="福禄克Fluke optiview-xg" src="http://www.faxytech.com/wp-content/uploads/2011/07/optiview-xg.jpg" alt="optiview-xg" width="411" height="334" /></a></p>
<p>福禄克Fluke <span class='wp_keywordlink'><a href="http://www.faxytech.com/archives/opvxg-10g.html" title="福禄克Fluke OPVXG-10G 网络分析仪">OPVXG-10G</a></span>网络分析仪OptiView XG网络工程师“证明问题不在网络”并了解问题根源的最快途径</p>
<ul>
<li>网络分析 &#8211; 有线和无线</li>
<li>即时网络映射和网络路径分析可迅速识别问题所在</li>
<li>快速诊断网络和应用程序问题</li>
<li>Line-rate network packet capture and analysis (1G / 10G)</li>
<li>对 VoIP/视频/UC 部署的网络质量进行评估</li>
<li>802.11 WLAN 规划、部署、故障排除</li>
<li>通过 <span class='wp_keywordlink'><a href="http://www.faxytech.com/archives/truview.html" title="福禄克Fluke TruView">TruView</a></span><sup>TM</sup> 进行最终用户响应时间分析</li>
</ul>
<p>&nbsp;</p>
<p>直观的用户界面，具有可定制的仪表板、智能导航以及易用报告功能</p>
<p>自动化分析和指导性故障排除让任何人变成问题解决专家</p>
<p>确保一致的最终用户体验和应用程序性能</p>
<p>以应用为中心的分析</p>
<p>综合的 WLAN 部署和分析</p>
<p>管理网络和技术变化</p>
<p>报告和记录</p>
<p>网络性能测试</p>
<p>一般特征</p>
<p>&nbsp;</p>
<p class="DS_Headline" style="padding-bottom: 6px; background-color: #293f6a; padding-left: 5px; padding-right: 5px; margin-bottom: 6px; color: #fff; padding-top: 6px;">产品选型</p>
<p>&nbsp;</p>
<div id="box_models_&amp;_accessories" class="section-container" style="clear: both;">
<table cellpadding="5" width="100%">
<tbody>
<tr style="background-color: #cccccc; color: #000000; font-weight: bold;">
<td width="160">型号/名称</td>
<td>说明</td>
</tr>
<tr class="row0">
<td><span class='wp_keywordlink_affiliate'><a href="http://www.faxytech.com/tag/opvxg" title="查看 OPVXG 的全部文章" target="_blank">OPVXG</a></span></td>
<td>OptiView XG 网络分析平板电脑，1Gbps （仅在已认证 XG 无线网络的国家可售）</td>
</tr>
<tr id="show-support-1" class="row0 show-support" style="display: none;">
<td class="show-support" colspan="2">
<div class="show-support-div">
<div class="plan_label">OPVXG 金牌支持服务：</div>
<table class="gold-support-plans">
<tbody>
<tr class="odd">
<td class="plan"><span class='wp_keywordlink'><a href="http://www.faxytech.com/archives/optiview-xg.html" title="GLD-OPVXG">GLD-OPVXG</a></span></td>
<td class="description">OptiView XG 网络分析平板电脑，1Gbps，一年金牌支持服务</td>
</tr>
<tr class="even">
<td class="plan">GLD3-OPVXG</td>
<td class="description">OptiView XG 网络分析平板电脑，1 Gbps，3 年金牌支持服务</td>
</tr>
</tbody>
</table>
</div>
</td>
</tr>
<tr class="row1">
<td><span class='wp_keywordlink_affiliate'><a href="http://www.faxytech.com/tag/opvxg-10g" title="查看 OPVXG-10G 的全部文章" target="_blank">OPVXG-10G</a></span></td>
<td>OptiView XG 网络分析平板电脑，10Gbps （仅在已认证 XG 无线网络的国家可售）<a class="fnet_fancybox" href="/sites/flukenetworks.com/files/assets/Fn-OptiViewXG_28a.png" class="highslide-image" onclick="return hs.expand(this);"><strong> </strong></a></td>
</tr>
<tr id="show-support-3" class="row1 show-support" style="display: none;">
<td class="show-support" colspan="2">
<div class="show-support-div">
<div class="plan_label">OPVXG-10G 金牌支持服务：</div>
<table class="gold-support-plans">
<tbody>
<tr class="odd">
<td class="plan"><span class='wp_keywordlink'><a href="http://www.faxytech.com/archives/optiview-xg.html" title="GLD-OPVXG-10G">GLD-OPVXG-10G</a></span></td>
<td class="description">OptiView XG 网络分析平板电脑，10Gbps，一年金牌支持服务</td>
</tr>
<tr class="even">
<td class="plan">GLD3-OPVXG-10G</td>
<td class="description">OptiView XG 网络分析平板电脑，10 Gbps，3 年金牌支持服务</td>
</tr>
</tbody>
</table>
</div>
</td>
</tr>
<tr class="row0">
<td><span class='wp_keywordlink'><a href="http://www.faxytech.com/archives/optiview-xg.html" title="OPVXG/GLD">OPVXG/GLD</a></span></td>
<td>OptiView XG 网络分析平板电脑，1 Gbps，一年金牌支持（<em>仅在美国销售</em>）。（也可选择 3 年金牌支持：OPVXG/GLD3）</td>
</tr>
<tr class="row1">
<td><span class='wp_keywordlink'><a href="http://www.faxytech.com/archives/optiview-xg.html" title="福禄克Fluke OPVXG-LAN">OPVXG-LAN</a></span></td>
<td>OptiView XG 网络分析平板电脑，1Gbps，仅支持有线网络</td>
</tr>
<tr id="show-support-4" class="row1 show-support" style="display: none;">
<td class="show-support" colspan="2">
<div class="show-support-div">
<div class="plan_label">OPVXG-LAN 金牌支持服务：</div>
<table class="gold-support-plans">
<tbody>
<tr class="odd">
<td class="plan"><span class='wp_keywordlink'><a href="http://www.faxytech.com/archives/optiview-xg.html" title="GLD-OPVXG-LAN">GLD-OPVXG-LAN</a></span></td>
<td class="description">OptiView XG 网络分析平板电脑，1 Gbps，不带无线选件，一年金牌支持服务</td>
</tr>
<tr class="even">
<td class="plan">GLD3-OPVXG-LAN</td>
<td class="description">OptiView XG 网络分析平板电脑，1 Gbps，不带无线选件，3 年金牌支持服务</td>
</tr>
</tbody>
</table>
</div>
</td>
</tr>
<tr class="row0">
<td>OPVXG-LAN-10G</td>
<td>OptiView XG – 网络分析平板电脑，10 Gbps，仅有线型</td>
</tr>
<tr id="show-support-10" class="row0 show-support" style="display: none;">
<td class="show-support" colspan="2">
<div class="show-support-div">
<div class="plan_label">OPVXG-LAN-10G 金牌支持服务：</div>
<table class="gold-support-plans">
<tbody>
<tr class="odd">
<td class="plan">GLD-OPVXG-LAN-10G</td>
<td class="description">OptiView XG 网络分析平板电脑，10Gbps，不含无线选件，一年金牌支持服务</td>
</tr>
<tr class="even">
<td class="plan">GLD3-OPVXG-LAN-10G</td>
<td class="description">OptiView XG 网络分析平板电脑，10 Gbps，不含无线选件，3 年金牌支持服务</td>
</tr>
</tbody>
</table>
</div>
</td>
</tr>
<tr class="row1">
<td><span class='wp_keywordlink'><a href="http://www.faxytech.com/archives/optiview-xg.html" title="OPVXG-10G/GLD">OPVXG-10G/GLD</a></span></td>
<td>OptiView XG 网络分析平板电脑，10 Gbps，一年金牌支持（<em>仅在美国销售</em>） （也可选择 3 年金牌支持：OPVXG-10G/GLD3）</td>
</tr>
<tr class="row0">
<td><span class='wp_keywordlink'><a href="http://www.faxytech.com/archives/opvxg-wl-pro.html" title="福禄克FLuke OPVXG-WL-PRO">OPVXG-WL-PRO</a></span></td>
<td>OptiView XG – 配备 <span class='wp_keywordlink'><a href="http://www.faxytech.com/archives/airmagnet-wifi-analyzer-pro.html" title="福禄克Fluke AirMagnet WiFi Analyzer无线网络分析仪">AirMagnet WiFi Analyzer</a></span> 和 Spectrum XT Spectrum Analyzer 的无线分析平板电脑</td>
</tr>
<tr id="show-support-13" class="row0 show-support" style="display: none;">
<td class="show-support" colspan="2">
<div class="show-support-div">
<div class="plan_label">OPVXG-WL-PRO 金牌支持服务：</div>
<table class="gold-support-plans">
<tbody>
<tr class="odd">
<td class="plan">GLD-OPVXG-WL-PRO</td>
<td class="description">享受 1 年金牌支持服务的 OptiView XG 无线单独分析功能平板电脑，配有 <span class='wp_keywordlink'><a href="http://www.faxytech.com/products/testers/airmagnet" title="AirMagnet ">AirMagnet </a></span>WiFi Analyzer、Spectrum XT 和 Spectrum Analyzer</td>
</tr>
</tbody>
</table>
</div>
</td>
</tr>
<tr class="row1">
<td>OPVXG-WL-PROPLUS</td>
<td>OptiView XG – 配备 AirMagnet WiFi Analyzer、Spectrum XT Spectrum Analyzer 和 SurveyPro Planning Software 的无线分析平板电脑</td>
</tr>
<tr id="show-support-17" class="row1 show-support" style="display: none;">
<td class="show-support" colspan="2">
<div class="show-support-div">
<div class="plan_label">OPVXG-WL-PROPLUS 金牌支持服务：</div>
<table class="gold-support-plans">
<tbody>
<tr class="odd">
<td class="plan">GLD-OPVXG-WL-PLUS</td>
<td class="description">享受 1 年金牌支持服务的 OptiView XG 无线单独分析功能平板电脑，配备 AirMagnet WiFi Analyzer、Spectrum XT Spectrum Analyzer 和 SurveyPro Planning Software</td>
</tr>
</tbody>
</table>
</div>
</td>
</tr>
<tr class="row0">
<td>OPVXG-WL-WSPI</td>
<td>OptiView XG 无线单独分析功能平板电脑，配有 AirMagnet SurveyPro 和 AirMagnet Spectrum XT</td>
</tr>
<tr id="show-support-18" class="row0 show-support" style="display: none;">
<td class="show-support" colspan="2">
<div class="show-support-div">
<div class="plan_label">OPVXG-WL-WSPI 金牌支持服务：</div>
<table class="gold-support-plans">
<tbody>
<tr class="odd">
<td class="plan">GLD-OPVXG-WL-WSPI</td>
<td class="description">享受 1 年金牌支持服务的 OptiView XG 无线单独分析功能平板电脑，配有 AirMagnet SurveyPro 和 AirMagnet Spectrum XT</td>
</tr>
</tbody>
</table>
</div>
</td>
</tr>
<tr class="row1">
<td>OPVXG-WL-WSPI/GLD</td>
<td>OptiView XG &#8211; 无线分析专用平板电脑，配有 AirMagnet SurveyPro 和 AirMagnet Spectrum XT，提供 1 年金牌支持（<em>仅限美国</em>）</td>
</tr>
</tbody>
</table>
<table cellpadding="5" width="100%">
<tbody>
<tr style="background-color: #cccccc; color: #000000; font-weight: bold;">
<td width="160">型号/名称</td>
<td>说明</td>
</tr>
<tr class="row0">
<td><span class='wp_keywordlink'><a href="http://www.faxytech.com/archives/opvxg-pro.html" title="福禄克Fluke OPVXG-PRO 网络分析仪">OPVXG-PRO</a></span>&nbsp;</p>
<div class="show-support-link"><a onclick="support_display('show-support-2');">金牌支持服务<span class="gs_pointer"> ?</span></a></div>
</td>
<td>OptiView XG – 网络分析平板电脑，1 Gbps，配有 AirMagnet WiFi Analyzer 和 Spectrum XT（只在取得 XG 无线认证的国家销售）</td>
</tr>
<tr id="show-support-2" class="row0 show-support" style="display: none;">
<td class="show-support" colspan="2">
<div class="show-support-div">
<div class="plan_label">OPVXG-PRO 金牌支持服务：</div>
<table class="gold-support-plans">
<tbody>
<tr class="odd">
<td class="plan"><span class='wp_keywordlink'><a href="http://www.faxytech.com/archives/optiview-xg.html" title="GLD-OPVXG-PRO">GLD-OPVXG-PRO</a></span></td>
<td class="description">享受 1 年金牌支持服务的 OptiView XG 网络分析平板电脑，1 Gbps，配有 AirMagnet WiFi Analyzer、AirMagnet Spectrum XT 和 1 年金牌支持服务</td>
</tr>
<tr class="even">
<td class="plan">GLD3-OPVXG-PRO</td>
<td class="description">享受 3 年金牌支持服务的OptiView XG 网络分析平板电脑，1 Gbps，配有 AirMagnet WiFi Analyzer 和 AirMagnet Spectrum XT</td>
</tr>
</tbody>
</table>
</div>
</td>
</tr>
<tr class="row1">
<td><span class='wp_keywordlink'><a href="http://www.faxytech.com/archives/optiview-xg.html" title="OPVXG-PRO/GLD">OPVXG-PRO/GLD</a></span></td>
<td>OptiView XG 网络分析平板电脑，1 Gbps，配有 AirMagnet WiFi Analyzer、AirMagnet Spectrum XT 和 1 年金牌支持 (<em>仅在美国销售</em>) （也可选择 3 年支持：OPVXG-PRO/GLD3）</td>
</tr>
<tr class="row0">
<td>OPVXG-PROPLUS&nbsp;</p>
<div class="show-support-link"><a onclick="support_display('show-support-5');">金牌支持服务<span class="gs_pointer"> ?</span></a></div>
</td>
<td>OptiView XG – 网络分析平板电脑，1 Gbps，配备 AirMagnet WiFi Analyzer、Spectrum XT 和 SurveyPro（只在取得 XG 无线认证的国家销售）</td>
</tr>
<tr id="show-support-5" class="row0 show-support" style="display: none;">
<td class="show-support" colspan="2">
<div class="show-support-div">
<div class="plan_label">OPVXG-PROPLUS 金牌支持服务：</div>
<table class="gold-support-plans">
<tbody>
<tr class="odd">
<td class="plan">GLD-OPVXG-PROPLUS</td>
<td class="description">享受 1 年金牌支持的 OptiView XG 网络分析平板电脑，1 Gbps，AirMagnet WiFi Analyzer、AirMagnet Spectrum XT 和 SurveyPro</td>
</tr>
<tr class="even">
<td class="plan">GLD3-OPVXG-PROPLUS</td>
<td class="description">3 年金牌支持的 OptiView XG 网络分析平板电脑，1 Gbps，AirMagnet WiFi Analyzer、AirMagnet Spectrum XT 和 SurveyPro</td>
</tr>
</tbody>
</table>
</div>
</td>
</tr>
<tr class="row1">
<td>OPVXG-PROPLUS/GLD</td>
<td>OptiView XG – 网络分析平板电脑，1 Gbps，配备 AirMagnet WiFi Analyzer、Spectrum XT、SurveyPro 和 1 年金牌支持（只在取得 XG 无线认证的国家销售）（也可选择 3 年金牌支持：OPVXG-PROPLUS/GLD3）</td>
</tr>
<tr class="row0">
<td><span class='wp_keywordlink'><a href="http://www.faxytech.com/archives/opvxg-expt.html" title="福禄克Fluke OPVXG-EXPT">OPVXG-EXPT</a></span>&nbsp;</p>
<div class="show-support-link"><a onclick="support_display('show-support-7');">金牌支持服务<span class="gs_pointer"> ?</span></a></div>
</td>
<td>OptiView XG – 网络分析平板电脑，10 Gbps，配备 AirMagnet WiFi Analyzer 和 Spectrum XT（只在取得 XG 无线认证的国家销售）</td>
</tr>
<tr id="show-support-7" class="row0 show-support" style="display: none;">
<td class="show-support" colspan="2">
<div class="show-support-div">
<div class="plan_label">OPVXG-EXPT 金牌支持服务：</div>
<table class="gold-support-plans">
<tbody>
<tr class="odd">
<td class="plan"><span class='wp_keywordlink'><a href="http://www.faxytech.com/archives/optiview-xg.html" title="GLD-OPVXG-EXPT">GLD-OPVXG-EXPT</a></span></td>
<td class="description">1 年金牌支持服务的 OptiView XG 网络分析平板电脑，10 Gbps，AirMagnet WiFi Analyzer 和 AirMagnet Spectrum XT</td>
</tr>
<tr class="even">
<td class="plan">GLD3-OPVXG-EXPT</td>
<td class="description">3 年金牌支持服务的 OptiView XG 网络分析平板电脑，10 Gbps，AirMagnet WiFi Analyzer 和 AirMagnet Spectrum XT</td>
</tr>
</tbody>
</table>
</div>
</td>
</tr>
<tr class="row1">
<td><span class='wp_keywordlink'><a href="http://www.faxytech.com/archives/optiview-xg.html" title="OPVXG-EXPT/GLD">OPVXG-EXPT/GLD</a></span></td>
<td>OptiView XG 网络分析平板电脑, 10 Gbps，配有 AirMagnet WiFi Analyzer、AirMagnet Spectrum XT 和 1 年金牌支持 (<em>仅在美国销售</em>)（也可选择 3 年金牌支持：OPVXG-EXPT/GLD3）</td>
</tr>
<tr class="row0">
<td>OPVXG-EXPTPLUS&nbsp;</p>
<div class="show-support-link"><a onclick="support_display('show-support-9');">金牌支持服务<span class="gs_pointer"> ?</span></a></div>
</td>
<td>OptiView XG – 网络分析平板电脑，10 Gbps，配备 AirMagnet WiFi Analyzer、Spectrum XT 和 SurveyPro（只在取得 XG 无线认证的国家销售）</td>
</tr>
<tr id="show-support-9" class="row0 show-support" style="display: none;">
<td class="show-support" colspan="2">
<div class="show-support-div">
<div class="plan_label">OPVXG-EXPTPLUS 金牌支持服务：</div>
<table class="gold-support-plans">
<tbody>
<tr class="odd">
<td class="plan">GLD-OPVG-EXPTPLUS</td>
<td class="description">1 年金牌支持服务的 OptiView XG 网络分析平板电脑，10 Gbps，AirMagnet WiFi Analyzer、AirMagnet Spectrum XT 和 SurveyPro</td>
</tr>
<tr class="even">
<td class="plan">GLD3-OPVG-EXPTPLUS</td>
<td class="description">3 年金牌支持服务的 OptiView XG 网络分析平板电脑，10 Gbps，AirMagnet WiFi Analyzer、AirMagnet Spectrum XT 和 SurveyPro</td>
</tr>
</tbody>
</table>
</div>
</td>
</tr>
<tr class="row1">
<td>OPVXG-EXPTPLUS/GLD</td>
<td>OptiView XG – 网络分析平板电脑，10 Gbps，配备 AirMagnet WiFi Analyzer、Spectrum XT、SurveyPro 和 1 年金牌支持（只在取得 XG 无线认证的国家销售）（也可选择 3 年金牌支持：OPVG-EXPTPLUS/GLD3）</td>
</tr>
<tr class="row0">
<td>OPVXG-EXPT/PTR&nbsp;</p>
<div class="show-support-link"><a onclick="support_display('show-support-12');">金牌支持服务<span class="gs_pointer"> ?</span></a></div>
</td>
<td>具有无线分析功能的 10G 性能测试套件<br />
<em><br />
包含：具有 WLAN 选项 (OPVXG-EXPT) 以及性能测试遥控器 (OPVXG-PTR) 的 OptiView 10 Gig 平板电脑</em></td>
</tr>
<tr id="show-support-12" class="row0 show-support" style="display: none;">
<td class="show-support" colspan="2">
<div class="show-support-div">
<div class="plan_label">OPVXG-EXPT/PTR 金牌支持服务：</div>
<table class="gold-support-plans">
<tbody>
<tr class="odd">
<td class="plan">GLD-OPVXGEXPT/PTR</td>
<td class="description">1 年金牌支持服务，具有无线分析功能的 OptiView XG 10G 性能测试套件<br />
<em><br />
（提供金牌支持服务，包括 OPVXG-EXPT 平板电脑、随附提供的 AirMagnet Wi-Fi 分析仪和 Spectrum XT 软件以及 OPVXG-PTR 遥控器。）</em></td>
</tr>
<tr class="even">
<td class="plan">GLD3-OPVXGEXPT/PTR</td>
<td class="description">3 年金牌支持服务，具有无线分析功能的 OptiView XG 10G 性能测试套件<br />
<em><br />
（提供金牌支持服务，包括 OPVXG-EXPT 平板电脑、随附提供的 AirMagnet Wi-Fi 分析仪和 Spectrum XT 软件以及 OPVXG-PTR 遥控器。）</em></td>
</tr>
</tbody>
</table>
</div>
</td>
</tr>
<tr class="row1">
<td>OPVXG-EXPTPTR/GLD</td>
<td>OPVXG-EXPT/PTR 附带为期 1 年的金牌支持服务（仅限于美国）。（也可享受为期 3 年的金牌支持服务：OPVXG-EXPTPTR/GLD3）</td>
</tr>
<tr class="row0">
<td>OPVXG-PTR-KIT&nbsp;</p>
<div class="show-support-link"><a onclick="support_display('show-support-15');">金牌支持服务<span class="gs_pointer"> ?</span></a></div>
</td>
<td>OptiView XG 性能测试和故障排除套件<br />
<em>包含：性能测试遥控器 (OPVXG-PTR) 以及 <span class='wp_keywordlink'><a href="http://www.faxytech.com/archives/onetouch-at.html" title="OneTouch">OneTouch</a></span> AT 3000 测试模块 (<span class='wp_keywordlink'><a href="http://www.faxytech.com/archives/onetouch-at.html" title="1T-3000">1T-3000</a></span>-MOD)</em></td>
</tr>
<tr id="show-support-15" class="row0 show-support" style="display: none;">
<td class="show-support" colspan="2">
<div class="show-support-div">
<div class="plan_label">OPVXG-PTR-KIT 金牌支持服务：</div>
<table class="gold-support-plans">
<tbody>
<tr class="odd">
<td class="plan">GLD-OPVXG-PTR-KIT</td>
<td class="description">1 年金牌支持服务，OptiView XG 10G 性能测试和故障排除套件<br />
<em>（提供金牌支持服务，包括 OPVXG-PTR 遥控器和 1T-AT3000 模块。）</em></td>
</tr>
<tr class="even">
<td class="plan">GLD3-OPVXG-PTR-KIT</td>
<td class="description">3 年金牌支持服务，OptiView XG 10G 性能测试和故障排除套件<br />
<em><br />
（提供金牌支持服务，包括 OPVXG-PTR 遥控器和 1T-AT3000 模块。）</em></td>
</tr>
</tbody>
</table>
</div>
</td>
</tr>
<tr class="row1">
<td>OPVXG-PTR-KIT/GLD</td>
<td>OPVXG-PTR-KIT 附带为期 1 年的金牌支持服务（仅限于美国）。（也可享受为期 3 年的金牌支持服务：OPVXG-PTR-KIT/GLD3）</td>
</tr>
</tbody>
</table>
<div style="clear: both; margin-bottom: 10px; font-size: 14px; font-weight: bold; color: #293f6a;">选件</div>
<table cellpadding="5" width="100%">
<tbody>
<tr style="background-color: #cccccc; color: #000000; font-weight: bold;">
<td width="160">型号/名称</td>
<td>说明</td>
</tr>
<tr class="row0">
<td>OPVXG-10G-OPT</td>
<td>10OptiView XG 的千兆选项</td>
</tr>
<tr class="row1">
<td>OPVXG-WFA</td>
<td>OptiView XG 的 <span class='wp_keywordlink'><a href="http://www.faxytech.com/products/testers/airmagnet" title="Airmagnet ">Airmagnet </a></span>WiFi Analyzer</td>
</tr>
<tr id="show-support-6" class="row1 show-support" style="display: none;">
<td class="show-support" colspan="2">
<div class="show-support-div">
<div class="plan_label">OPVXG-WFA 金牌支持服务：</div>
<table class="gold-support-plans">
<tbody>
<tr class="odd">
<td class="plan">GLD-OPVXG-WFA</td>
<td class="description">在 OptiView XG 网络分析平板电脑上使用的 AirMagnet WiFi Analyzer 享有 1 年金牌支持服务</td>
</tr>
<tr class="even">
<td class="plan">GLD3-OPVXG-WFA</td>
<td class="description">在 OptiView XG 网络分析平板电脑上使用的 AirMagnet WiFi Analyzer 享有 3 年金牌支持服务</td>
</tr>
</tbody>
</table>
</div>
</td>
</tr>
<tr class="row0">
<td>OPVXG-SXT</td>
<td>OptiView XG 的 Airmagnet 频谱 XT</td>
</tr>
<tr id="show-support-8" class="row0 show-support" style="display: none;">
<td class="show-support" colspan="2">
<div class="show-support-div">
<div class="plan_label">OPVXG-SXT 金牌支持服务：</div>
<table class="gold-support-plans">
<tbody>
<tr class="odd">
<td class="plan">GLD-OPVXG-SXT</td>
<td class="description">在 OptiView XG 网络分析平板电脑上使用的 AirMagnet Spectrum XT 享有 1 年金牌支持服务</td>
</tr>
<tr class="even">
<td class="plan">GLD3-OPVXG-SXT</td>
<td class="description">在 OptiView XG 网络分析平板电脑上使用的 AirMagnet Spectrum XT 享有 3 年金牌支持服务</td>
</tr>
</tbody>
</table>
</div>
</td>
</tr>
<tr class="row1">
<td>OPVXG-WSP</td>
<td>OptiView XG 的无线调查与规划套件</td>
</tr>
<tr id="show-support-11" class="row1 show-support" style="display: none;">
<td class="show-support" colspan="2">
<div class="show-support-div">
<div class="plan_label">OPVXG-WSP 金牌支持服务：</div>
<table class="gold-support-plans">
<tbody>
<tr class="odd">
<td class="plan">GLD-OPVXG-WSP</td>
<td class="description">在 OptiView XG 网络分析平板电脑上使用的 AirMagnet 勘测和规划仪享有 1 年金牌支持服务</td>
</tr>
<tr class="even">
<td class="plan">GLD3-OPVXG-WSP</td>
<td class="description">在 OptiView XG 网络分析平板电脑上使用的 AirMagnet 勘测和规划仪享有 3 年金牌支持服务</td>
</tr>
</tbody>
</table>
</div>
</td>
</tr>
<tr class="row0">
<td>OPVXG-WSPI</td>
<td>OptiView 无线套件、调查、规划和频谱 XT</td>
</tr>
<tr id="show-support-14" class="row0 show-support" style="display: none;">
<td class="show-support" colspan="2">
<div class="show-support-div">
<div class="plan_label">OPVXG-WSPI 金牌支持服务：</div>
<table class="gold-support-plans">
<tbody>
<tr class="odd">
<td class="plan">GLD-OPVXG-WSP</td>
<td class="description">在 OptiView XG 网络分析平板电脑上使用的 AirMagnet 勘测和规划仪享有 1 年金牌支持服务</td>
</tr>
<tr class="even">
<td class="plan">GLD-OPVXG-SXT</td>
<td class="description">在 OptiView XG 网络分析平板电脑上使用的 AirMagnet Spectrum XT 享有 1 年金牌支持服务</td>
</tr>
<tr class="odd">
<td class="plan">GLD3-OPVXG-WSP</td>
<td class="description">在 OptiView XG 网络分析平板电脑上使用的 AirMagnet 勘测和规划仪享有 3 年金牌支持服务</td>
</tr>
<tr class="even">
<td class="plan">GLD3-OPVXG-SXT</td>
<td class="description">在 OptiView XG 网络分析平板电脑上使用的 AirMagnet Spectrum XT 享有 3 年金牌支持服务</td>
</tr>
</tbody>
</table>
</div>
</td>
</tr>
<tr class="row1">
<td>OPVXG-WL</td>
<td>OptiView 的 WLAN 套件、调查、规划、频谱 XT 和 WiFi 分析仪</td>
</tr>
<tr id="show-support-16" class="row1 show-support" style="display: none;">
<td class="show-support" colspan="2">
<div class="show-support-div">
<div class="plan_label">OPVXG-WL 金牌支持服务：</div>
<table class="gold-support-plans">
<tbody>
<tr class="odd">
<td class="plan">GLD-OPVXG-WL</td>
<td class="description">OptiView WLAN 套件享有 1 年金牌支持服务：OptiView XG 网络分析平板电脑上使用的 Survey、Planner、Spectrum XT 和 WiFi Analyzer</td>
</tr>
</tbody>
</table>
</div>
</td>
</tr>
<tr class="row0">
<td>OPVXG-WL-PRO-UGD</td>
<td>OptiView XG 无线分析平板电脑升级到 1G 有线/无线 (XG-PRO)</td>
</tr>
<tr class="row1">
<td>OPVXG-WL-EXPT-UGD</td>
<td>OptiView XG 无线分析平板电脑升级到 10G 有线/无线 (XG-EXPT)</td>
</tr>
<tr class="row0">
<td>OPVXG-PTR</td>
<td>OptiView XG 性能测试遥控器（附带 PTR 模块的 <span class='wp_keywordlink'><a href=" http://www.faxytech.com/archives/fluke-versiv.html" title="福禄克FLuke Versiv">Versiv</a></span>? 主机）</td>
</tr>
<tr id="show-support-19" class="row0 show-support" style="display: none;">
<td class="show-support" colspan="2">
<div class="show-support-div">
<div class="plan_label">OPVXG-PTR 金牌支持服务：</div>
<table class="gold-support-plans">
<tbody>
<tr class="odd">
<td class="plan">GLD-OPVXG-PTR</td>
<td class="description">1 年金牌支持服务，OptiView XG 性能测试遥控器</td>
</tr>
<tr class="even">
<td class="plan">GLD3-OPVXG-PTR</td>
<td class="description">3 年金牌支持服务，OptiView XG 性能测试遥控器</td>
</tr>
</tbody>
</table>
</div>
</td>
</tr>
<tr class="row1">
<td>OPVXG-PTR-MOD</td>
<td>仅限 OptiView XG 性能测试遥控模块（与您现有的 Versiv? 产品配合使用）</td>
</tr>
<tr id="show-support-20" class="row1 show-support" style="display: none;">
<td class="show-support" colspan="2">
<div class="show-support-div">
<div class="plan_label">OPVXG-PTR-MOD 金牌支持服务：</div>
<table class="gold-support-plans">
<tbody>
<tr class="odd">
<td class="plan">GLD-OPVXG-PTR-MOD</td>
<td class="description">1 年金牌支持服务，OptiView XG 性能测试遥控模块<br />
<em>（如需购买用于现有 Versiv 平台的 OPVXG-PTR-MOD，请使用此服务）</em></td>
</tr>
<tr class="even">
<td class="plan">GLD3-OPVXG-PTR-MOD</td>
<td class="description">3 年金牌支持服务，OptiView XG 性能测试遥控模块<br />
<em>（如需购买用于现有 Versiv 平台的 OPVXG-PTR-MOD，请使用此服务）</em></td>
</tr>
</tbody>
</table>
</div>
</td>
</tr>
<tr class="row0">
<td>OPVXG-10G/PTR</td>
<td>10G 性能测试套件<br />
<em>包含：OptiView 10 Gig 平板电脑 (OPVXG-10G) 以及性能测试遥控器 (OPVXG-PTR)</em></td>
</tr>
<tr id="show-support-21" class="row0 show-support" style="display: none;">
<td class="show-support" colspan="2">
<div class="show-support-div">
<div class="plan_label">OPVXG-10G/PTR 金牌支持服务：</div>
<table class="gold-support-plans">
<tbody>
<tr class="odd">
<td class="plan">GLD-OPVXG-10G/PTR</td>
<td class="description">1 年金牌支持服务，OptiView XG 10G 性能测试套件<br />
<em>（提供金牌支持服务，包括 OPVXG-10G 平板电脑和 OPVXG-PTR 遥控器。）</em></td>
</tr>
<tr class="even">
<td class="plan">GLD3-OPVXG-10G/PTR</td>
<td class="description">3 年金牌支持服务，OptiView XG 10G 性能测试套件<br />
<em>（提供金牌支持服务，包括 OPVXG-10G 平板电脑和 OPVXG-PTR 遥控器。）</em></td>
</tr>
</tbody>
</table>
</div>
</td>
</tr>
<tr class="row1">
<td>OPVXG-10G/PTR/GLD</td>
<td>OPVXG-10G/PTR 附带为期 1 年的金牌支持服务（仅限于美国）。（也可享受为期 3 年的金牌支持服务：OPVXG-10G/PTR/GLD3）</td>
</tr>
</tbody>
</table>
<p>&nbsp;</p>
<div id="box_specifications" class="section-container" style="clear: both;">
<p class="DS_Headline" style="padding-bottom: 10px; background-color: #293f6a; padding-left: 5px; padding-right: 5px; margin-bottom: 6px; color: #fff; padding-top: 6px;">一般规格</p>
<p><!--                ---></p>
<p><!--                   ---></p>
<p><!--                     --></p>
<table border="1" cellpadding="5" width="100%">
<tbody>
<tr class="DS_Table_Header_Row">
<td style="color: #fffff;" colspan="2">物理规格</td>
</tr>
<tr class="DS_Table_Row_White">
<td>体积</td>
<td>（高、宽、深） 9.45英寸 x 12.43英寸 x 2.03英寸 (240 毫米 x 315.7 毫米 x 51.6毫米)</td>
</tr>
<tr class="DS_Table_Row_Grey">
<td>重量</td>
<td>5.6 磅（2.5 公斤），带电池；4.5 磅（1.8 公斤），无电池</td>
</tr>
<tr class="DS_Table_Row_White">
<td>显示屏</td>
<td>彩色有源矩阵 TFT LCD、1024 x 768 像素、LED 背照灯、带2触点的触摸屏</td>
</tr>
<tr class="DS_Table_Row_Grey">
<td>安全性</td>
<td>背板上的 Kensington? 安全插槽，用于安全线缆连接</td>
</tr>
<tr class="DS_Table_Header_Row">
<td colspan="2">环境规格</td>
</tr>
<tr class="DS_Table_Row_White">
<td>工作<span class='wp_keywordlink'><a href="http://www.faxytech.com/products/testers/temp" title="温度测试">温度</a></span>*</td>
<td>10°C 至 30°C（50°F 至 86°F） ，相对湿度达 95% 。0°C 至 50°C（32°F 至 122°F），相对湿度达 ?75%</td>
</tr>
<tr class="DS_Table_Row_Grey">
<td>贮存温度</td>
<td>-40°F 至 +160°F（-40°C 至 +71°C）</td>
</tr>
<tr class="DS_Table_Row_White">
<td>冲击和振动</td>
<td>符合 3 类设备的 MIL-PRF-28800F 要求</td>
</tr>
<tr class="DS_Table_Row_Grey">
<td>安全</td>
<td>EN 61010-1 2nd Edition</td>
</tr>
<tr class="DS_Table_Row_White">
<td>海拔高度**</td>
<td>4600?米（15000 英尺），电池供电</td>
</tr>
<tr class="DS_Table_Header_Row">
<td colspan="2">电气规格</td>
</tr>
<tr class="DS_Table_Row_White">
<td>AC 适配器输入</td>
<td>100 V – 240 V， 50/60 Hz， 1.5 A</td>
</tr>
<tr class="DS_Table_Row_Grey">
<td>AC 适配器输出</td>
<td>19 VDC，4.74 A，90 W</td>
</tr>
<tr class="DS_Table_Row_White">
<td>电池*</td>
<td>两个用户可更换、可充电 的 45 瓦特时锂离子电池组。</td>
</tr>
<tr class="DS_Table_Row_Grey">
<td>电池工作时间</td>
<td>2小时（标准—禁用/关闭网络在测试端口进行 WLAN 扩展分析可延长约四个小时）</td>
</tr>
<tr class="DS_Table_Row_White">
<td>电池充电时间*</td>
<td>3 小时（典型）充电时间取决于电池的剩余电量</td>
</tr>
<tr class="DS_Table_Header_Row">
<td colspan="2">系统规格</td>
</tr>
<tr class="DS_Table_Row_White">
<td>操作系统</td>
<td>Window 7 Professional 版，64 位，Service Pack 1</td>
</tr>
<tr class="DS_Table_Row_Grey">
<td>PC — 处理器</td>
<td>Intel? Core? Duo CPU U9300 @ 1.2GHz</td>
</tr>
<tr class="DS_Table_Row_White">
<td>PC &#8211; RAM</td>
<td>4 GB</td>
</tr>
<tr class="DS_Table_Row_Grey">
<td>捕获缓冲区</td>
<td>4 GB</td>
</tr>
</tbody>
</table>
<p class="DS_Captions">* 当内部温度超过 113°F (45°C) 时电池无法充电。</p>
<p class="DS_Captions">**海拔规格适用于 OptiView XG 和电池。可使用 AC 适配器的最高海拔为 2000 米（6,600 英尺）。</p>
<p><!--                   -End Page 6             ---></p>
<div class="edocs_page_wrapper">
<div class="DS_wrapper_sections">
<p class="DS_Headline" style="padding-bottom: 10px; background-color: #293f6a; padding-left: 5px; padding-right: 5px; margin-bottom: 6px; color: #fff; padding-top: 6px;">有线网络连接规范</p>
<p><!--    --></p>
<table border="1" cellpadding="5" width="100%">
<tbody>
<tr class="DS_Table_Header_Row">
<td colspan="2">端口</td>
</tr>
<tr class="DS_Table_Row_White">
<td width="17%">网络分析端口</td>
<td width="83%">2 RJ-45 10/100/1000BASE-T 以太网、小型可插拔 (SFP) 100/1000BASE-X 以太网、增强型小型可插拔 (SFP+) 10GBASE-X 以太网</td>
</tr>
<tr class="DS_Table_Row_Grey">
<td>管理端口</td>
<td>RJ-45 10/100/1000BASE-T 以太网</td>
</tr>
<tr class="DS_Table_Row_White">
<td rowspan="4">支持的 SFP 模块</td>
<td>1000BASE-SX &#8211; 850 nm（标准）</td>
</tr>
<tr class="DS_Table_Row_White">
<td>100BASE-FX &#8211; 1300 nm</td>
</tr>
<tr class="DS_Table_Row_White">
<td>1000BASE-LX &#8211; 1310 nm</td>
</tr>
<tr class="DS_Table_Row_White">
<td>1000BASE-ZX &#8211; 1550 nm</td>
</tr>
<tr class="DS_Table_Row_Grey">
<td rowspan="3">支持的 SFP+ 模块</td>
<td>10GBASE-SR &#8211; 850 nm（标准）</td>
</tr>
<tr class="DS_Table_Row_Grey">
<td>10GBASE-LR &#8211; 1310 nm</td>
</tr>
<tr class="DS_Table_Row_Grey">
<td>10GBASE-LRM &#8211; 1310 nm</td>
</tr>
<tr class="DS_Table_Row_White">
<td>容差</td>
<td>RJ-45 端口最大能够承受 100 伏特</td>
</tr>
<tr class="DS_Table_Row_Grey">
<td>USB 端口</td>
<td>三个 USB 2.0 端口</td>
</tr>
<tr class="DS_Table_Row_White">
<td>eSATA 端口</td>
<td>eSATA 端口用于连接外接硬盘</td>
</tr>
<tr class="DS_Table_Row_Grey">
<td>视频端口</td>
<td>标准的 VGA 端口，用于连接监视器或投影仪</td>
</tr>
<tr class="DS_Table_Header_Row">
<td colspan="2">电缆</td>
</tr>
<tr class="DS_Table_Row_White">
<td>线缆类型</td>
<td>100 Ohm UTP 和 ScTP 类别 5、5E、6，ISO/IEC ?等级 C、D、E</td>
</tr>
<tr class="DS_Table_Row_Grey">
<td rowspan="3">线缆长度测量</td>
<td>可测量的线缆长度从 3 英尺（0.9 米）到 500 英尺（152米）。</td>
</tr>
<tr class="DS_Table_Row_Grey">
<td>精度：± 6 英尺（± 2 米）</td>
</tr>
<tr class="DS_Table_Row_Grey">
<td>长度测量以所选线缆类型的额定传播速度 (NVP) 为基础</td>
</tr>
</tbody>
</table>
<p><!--                  --></p>
</div>
</div>
<p><!--                End Page 7               --></p>
<div class="edocs_page_wrapper">
<div class="DS_wrapper_sections">
<p class="DS_Headline" style="padding-bottom: 10px; background-color: #293f6a; padding-left: 5px; padding-right: 5px; margin-bottom: 10px; color: #fff; padding-top: 10px;">无线网络连接规范</p>
<p><!--        --></p>
<table border="1" cellpadding="5" width="100%">
<tbody>
<tr class="DS_Table_Header_Row">
<td colspan="2">无线天线</td>
</tr>
<tr class="DS_Table_Row_White">
<td rowspan="2" width="17%">内部无线天线</td>
<td width="83%">7 根内置 2.4 GHz、1.1 dBi 峰值、5GHz、</td>
</tr>
<tr class="DS_Table_Row_White">
<td>3.2 dBi 峰值天线。</td>
</tr>
<tr class="DS_Table_Row_Grey">
<td rowspan="3">外置全向天线</td>
<td>WLAN 全向天线，2.4 GHz 和 5 GHz</td>
</tr>
<tr class="DS_Table_Row_Grey">
<td>802.11 A/B/G，50 Ω.增益：2.1 dBi (2.45 GHz)</td>
</tr>
<tr class="DS_Table_Row_Grey">
<td>2.4 dBi (4.9 GHz)、2.6 dBi (5.25 GHz)、2.5 dBi (5.875 GHz)</td>
</tr>
<tr class="DS_Table_Row_White">
<td rowspan="2">外置定向天线</td>
<td>天线，频率范围 2.4 &#8211; 2.5 和 4.9 &#8211; 5.9 GHz</td>
</tr>
<tr class="DS_Table_Row_White">
<td>2.4 GHz 频带的最小增益为 5.0 dBi 峰值，以及 5 GHz 频带的 7.0 dBi 峰值</td>
</tr>
<tr class="DS_Table_Row_Grey">
<td>外置天线连接器</td>
<td>反向 SMA</td>
</tr>
<tr class="DS_Table_Header_Row">
<td colspan="2">无线适配器</td>
</tr>
<tr class="DS_Table_Row_White">
<td rowspan="5">数据传输率</td>
<td>11a：6/9/12/24/36/48/54 Mbps</td>
</tr>
<tr class="DS_Table_Row_White">
<td>11b：1/2/5.5/11 Mbps</td>
</tr>
<tr class="DS_Table_Row_White">
<td>11g：6/9/12/24/36/48/54 Mbps</td>
</tr>
<tr class="DS_Table_Row_White">
<td>11n (20 MHz)：MCS0-23，达 216 Mbps</td>
</tr>
<tr class="DS_Table_Row_White">
<td>11n (40 MHz)：MCS0-23，达 450 Mbps</td>
</tr>
<tr class="DS_Table_Row_Grey">
<td>工作频率</td>
<td>2.4000 ~ 2.472 GHz（工业、科学、医学频带）5.180 ~ 5.825 GHz</td>
</tr>
<tr class="DS_Table_Row_White">
<td>安全性</td>
<td>64/128 位 WEP 密钥、WPA、WPA2、802.1x</td>
</tr>
<tr class="DS_Table_Row_Grey">
<td rowspan="6">传送输出功率<br />
（容差：± 1.5 dBm）</td>
<td>802.11b：18 dBm</td>
</tr>
<tr class="DS_Table_Row_Grey">
<td>802.11b：18 dBm</td>
</tr>
<tr class="DS_Table_Row_Grey">
<td>802.11g：17 dBm</td>
</tr>
<tr class="DS_Table_Row_Grey">
<td>802.11a：11 dBm</td>
</tr>
<tr class="DS_Table_Row_Grey">
<td>802.11n：2.4 GHz：17 dBm</td>
</tr>
<tr class="DS_Table_Row_Grey">
<td>802.11n：5 GHz：13 dBm</td>
</tr>
<tr class="DS_Table_Row_White">
<td rowspan="9">接收灵敏度<br />
（容差：± 2 dBm）</td>
<td>802.11a：10% PER -78 dBm</td>
</tr>
<tr class="DS_Table_Row_White">
<td>802.11b：8% PER -90 dBm</td>
</tr>
<tr class="DS_Table_Row_White">
<td>802.11g：10% PER -80 dBm</td>
</tr>
<tr class="DS_Table_Row_White">
<td>802.11n：2.4 GHz 10% PER</td>
</tr>
<tr class="DS_Table_Row_White">
<td style="padding-left: 30px;">-72 dBm@HT20</td>
</tr>
<tr class="DS_Table_Row_White">
<td style="padding-left: 30px;">-70 dBm@HT40</td>
</tr>
<tr class="DS_Table_Row_White">
<td>802.11n：5 GHz 10% PER</td>
</tr>
<tr class="DS_Table_Row_White">
<td style="padding-left: 30px;">-70 dBm@HT20</td>
</tr>
<tr class="DS_Table_Row_White">
<td style="padding-left: 30px;">-63 dBm@HT40</td>
</tr>
<tr class="DS_Table_Row_Grey">
<td rowspan="4">功耗（典型）</td>
<td>传送（传统模式、HT 20 模式）：870 mA @5 GHz、700 mA @2.4 GHz</td>
</tr>
<tr class="DS_Table_Row_Grey">
<td>传送（HT40 模式）：900 mA @5 GHz、750 mA @2.4 GHz</td>
</tr>
<tr class="DS_Table_Row_Grey">
<td>接收（传统模式、HT20 模式）：550 mA @5 GHz、520 mA @2.4 GHz</td>
</tr>
<tr class="DS_Table_Row_Grey">
<td>接收（HT40 模式）：610 mA @5 GHz、600 mA @2.4 GHz</td>
</tr>
</tbody>
</table>
</div>
</div>
<p><!--                  -End Page 8                --></p>
<div class="edocs_page_wrapper_last">
<div class="DS_wrapper_sections">
<p class="DS_Headline" style="padding-bottom: 10px; background-color: #293f6a; padding-left: 5px; padding-right: 5px; margin-bottom: 6px; color: #fff; padding-top: 6px;">标准及合规规范</p>
<table border="1" cellpadding="5" width="100%">
<tbody>
<tr class="DS_Table_Header_Row">
<td colspan="2">所支持的网络标准</td>
</tr>
<tr class="DS_Table_Row_White">
<td width="17%">IEEE 10BASE-TX、IEEE 100BASE-TX、<br />
IEEE 1000BASE-TX、IEEE 1000BASE-X、<br />
IEEE 10GBASE-X</td>
<td width="83%" valign="top"><strong>RFC：</strong>1213, 1239, 1285, 1512, 1513, 1643, 2108, 2115, 2127, 2515, 2819, 3592, 3895, 3896, 4188,4502</td>
</tr>
<tr class="DS_Table_Header_Row">
<td colspan="2">合规声明</td>
</tr>
<tr class="DS_Table_Row_Grey">
<td>EMC</td>
<td>符合 IEC/EN61326-1:2006 的 A 类标准</td>
</tr>
<tr class="DS_Table_Row_White">
<td>安全</td>
<td>符合 IEC/EN 61010-1：2001，CAN/CSA C22.2 No. 61010-1-04、ANSI/UL 61010-1：2004, EN/IEC 60825-1：2007、EN/IEC 60825-2：2004+ A1:2007 标准</td>
</tr>
<tr class="DS_Table_Row_Grey">
<td rowspan="2">电话*</td>
<td>OptiView XG 并非设计用于连接电话网络</td>
</tr>
<tr class="DS_Table_Row_Grey">
<td>OptiView XG 并非设计用于连接 ISDN 线路</td>
</tr>
</tbody>
</table>
<p class="DS_Captions">*注意：除非通过符合监管机构要求的计算机网络调制解调器设备，否则不得连接到电话网络或 ISDN 线路。</p>
</div>
</div>
</div>
</div>
]]></content:encoded>
			<wfw:commentRss>http://www.faxytech.com/archives/opvxg-10g.html/feed</wfw:commentRss>
		<slash:comments>0</slash:comments>
		</item>
		<item>
		<title>【福禄克】Fuke OptiView? XG 网络分析平板电脑（OPVXG,OPVXG-10G,OPVXG-LAN)</title>
		<link>http://www.faxytech.com/archives/optiview-xg.html</link>
		<comments>http://www.faxytech.com/archives/optiview-xg.html#comments</comments>
		<pubDate>Mon, 04 Jul 2011 09:46:49 +0000</pubDate>
		<dc:creator>深圳连讯</dc:creator>
				<category><![CDATA[福禄克网络测试产品]]></category>
		<category><![CDATA[OptiView? XG 网络分析平板电脑]]></category>
		<category><![CDATA[OPVXG]]></category>
		<category><![CDATA[OPVXG-10G]]></category>
		<category><![CDATA[OPVXG-10G/GLD]]></category>
		<category><![CDATA[OPVXG-EXPT]]></category>
		<category><![CDATA[OPVXG-EXPT/GLD]]></category>
		<category><![CDATA[OPVXG-LAN]]></category>
		<category><![CDATA[OPVXG-PRO]]></category>
		<category><![CDATA[OPVXG-PRO/GLD]]></category>
		<category><![CDATA[OPVXG/GLD]]></category>
		<category><![CDATA[网络测试仪]]></category>

		<guid isPermaLink="false">http://www.faxytech.com/?p=1194</guid>
		<description><![CDATA[OptiView? XG网络分析平板电脑（OPVXG,OPVXG-10G,OPVXG-LAN,OPVXG-PRO) 自动化网络和应用程序分析专用平板电脑 — 网络工程师了解问题根源的最快途径 平板电脑提供 10/100 Mbps、1/10 Gbps 和 802.11a/b/g/n 无线 LA... ]]></description>
			<content:encoded><![CDATA[<div><span class='wp_keywordlink'><a href="http://www.faxytech.com/archives/optiview-xg.html" title="福禄克Fluke OptiView XG">OptiView</a></span>? XG网络分析平板电脑（<span class='wp_keywordlink'><a href="http://www.faxytech.com/archives/optiview-xg.html" title="福禄克Fluke OPVXG">OPVXG</a></span>,<span class='wp_keywordlink'><a href="http://www.faxytech.com/archives/opvxg-10g.html" title="福禄克Fluke OPVXG-10G 网络分析仪">OPVXG-10G</a></span>,<span class='wp_keywordlink'><a href="http://www.faxytech.com/archives/optiview-xg.html" title="福禄克Fluke OPVXG-LAN">OPVXG-LAN</a></span>,<span class='wp_keywordlink'><a href="http://www.faxytech.com/archives/opvxg-pro.html" title="福禄克Fluke OPVXG-PRO 网络分析仪">OPVXG-PRO</a></span>)</div>
<div>自动化网络和应用程序分析专用平板电脑 — 网络工程师了解问题根源的最快途径</div>
<ul>
<li>平板电脑提供 10/100 Mbps、1/10 Gbps 和 802.11a/b/g/n 无线 LAN 的自动化分析</li>
<li>直观的用户界面具有智能导航以及内置的指导性问题解决和用户定制仪表板，可根据需要查看数据</li>
<li>以应用程序为中心的分析获得网络应用健康状况的概况</li>
<li>网络基础架构性能分析显示基础的业务关键应用程序（路径分析），确保一致的最终用户体验</li>
<li>利用自动化诊断和详细数据可在问题升级之前将其解决</li>
<li>详细、快速的 Network Discovery（网络发现）功能可在几分钟内立即查明出现了什么问题以及连接到什么地方</li>
</ul>
<p>OptiView XG 手持式平板分析仪外形独特，为连接、分析和解决网络中任何位置（工作台、数据中心或最终用户位置）出现的问题提供了最佳的移动性。它可快速分析网络中的设备、接口和路径的性能及健康状况—超出传统 LAN/WAN 交换与路由功能而整合了异构物理设备、无线网络、虚拟服务器和网络的真正网络结构。</p>
<ul>
<li>该平板分析仪集成了最新的有线和无线技术，以独特外形提供强大的专用硬件，为连接、分析和解决网络中任何位置出现的网络和应用问题提供了最佳的移动性</li>
<li>通过直观的个性化仪表板，根据需要准确显示网络</li>
<li>提供高达 10 Gbps 的性能测试、“有线” 和 “无线” 自动分析</li>
<li>在问题出现之前，通过分析所需信息，进行主动分析</li>
<li>开箱即用报告与个性化报告</li>
</ul>
<p><span style="color: #ff0000;"><strong>网络分析 — 亮点</strong></span></p>
<ul>
<li><span style="color: #ff0000;">实时发现引擎可发现和跟踪多达 30,000 个设备—主机、电话、交换机、路由器、接入点和服务器等</span></li>
<li><span style="color: #ff0000;">独特的路径分析可通过图形方式查看用户和应用程序资源（本地、远程或基于云）之间的路径，并直观显示该路径中的性能数据或主要链路和设备的问题</span></li>
<li><span style="color: #ff0000;">通过采集和监控粒度数据（而非通过典型的网络管理系统采集的聚合数据）查看间歇性问题</span></li>
<li><span style="color: #ff0000;">自动检测网络问题，建议解决流程</span></li>
<li><span style="color: #ff0000;">测量 VMware? 环境的性能，包括管理程序可用性、接口利用率以及资源使用水平</span></li>
<li><span style="color: #ff0000;">实时 NetFlow 数据可找到占用大量带宽的设备</span></li>
</ul>
<h4><span class='wp_keywordlink_affiliate'><a href="http://www.faxytech.com/tag/optiview%c2%ae-xg-%e7%bd%91%e7%bb%9c%e5%88%86%e6%9e%90%e5%b9%b3%e6%9d%bf%e7%94%b5%e8%84%91" title="查看 OptiView? XG 网络分析平板电脑 的全部文章" target="_blank">OptiView? XG 网络分析平板电脑</a></span>（<span class='wp_keywordlink_affiliate'><a href="http://www.faxytech.com/tag/opvxg" title="查看 OPVXG 的全部文章" target="_blank">OPVXG</a></span>,<span class='wp_keywordlink_affiliate'><a href="http://www.faxytech.com/tag/opvxg-10g" title="查看 OPVXG-10G 的全部文章" target="_blank">OPVXG-10G</a></span>,<span class='wp_keywordlink_affiliate'><a href="http://www.faxytech.com/tag/opvxg-lan" title="查看 OPVXG-LAN 的全部文章" target="_blank">OPVXG-LAN</a></span>,<span class='wp_keywordlink_affiliate'><a href="http://www.faxytech.com/tag/opvxg-pro" title="查看 OPVXG-PRO 的全部文章" target="_blank">OPVXG-PRO</a></span>)概述：</h4>
<p><a href="http://www.faxytech.com/wp-content/uploads/2011/07/optiview-xg.jpg" class="highslide-image" onclick="return hs.expand(this);"><img class="alignright" title="福禄克Fluke optiview-xg" src="http://www.faxytech.com/wp-content/uploads/2011/07/optiview-xg.jpg" alt="optiview-xg" width="187" height="152" /></a>（OPVXG,OPVXG-10G,OPVXG-LAN,OPVXG-PRO)</p>
<p>网络工程师的平板电脑具有专门的定制硬件，可用于在新技术的部署和故障排除中进行自动化网络和应用程序分析。它在家庭数据中心支持10 GbE 和虚拟服务器；在用户办公室支持 802.11n 和应用程序分析；而且在两者之间可以使用交换机和路由器。利用它来查找您桌面的问题或根据其所收集的数据在故障点进行第一手分析。其独特的故障排除系统基于前瞻性分析、路径分析和以应用程序为中心的分析，可提供自动识别问题根本原因的专家指导。</p>
<div>
<div id="box_features">
<h4>OptiView? XG 网络分析平板电脑特性（OPVXG,OPVXG-10G,OPVXG-LAN,OPVXG-PRO)</h4>
<p><strong><span style="color: #ff0000;">直观的用户界面，具有可定制的仪表板、智能导航以及易用报告功能</span></strong></p>
<p><strong> 用户可配置的仪表板</strong>为合适的用户群呈现有关数据。OptiView XG 具有广泛可定制的仪表板，有助于将所收集的数据转变为可操作性显示。该仪表板可按照个别用户或整个公司的要求定制。创建仪表板，可按场所甚至按业务功能密切关注网络和应用程序。这些仪表板可由您团队的不同成员进行保存和导出。仪表板为您提供网络的当前状态概览，包含路由器、交换机、防火墙、服务器、服务、应用程序以及其他基础架构设备的关键指标。远程用户还可以设置仪表板来亲自了解网络运营情况。</p>
<p><img class="size-full wp-image-4597 alignnone" title="Customizable_Dashboards_350_SM" src="http://www.faxytech.com/wp-content/uploads/2011/07/Customizable_Dashboards_350_SM.jpg" alt="" width="350" height="340" /></p>
<p><strong>性能健康状况检查</strong>您的企业每天都离不开可靠、安全、快速的网络。已经负担过重的 IT 资源需要承担更多的任务，而网络维护和优化常常被忽视。其结果是网络不健康，使用不当、配置错误，且容易受到网络威胁。健康状况检查可提供快速概览，帮助您将关键基础架构和应用程序恢复正常，保持它们的最佳性能并正常运行。&gt; 直观的用户界面，具有可定制的仪表板、智能导航以及易用报告功能</p>
<p><img class="size-full wp-image-4598 alignnone" title="Infrastructure-Health_350_SM" src="http://www.faxytech.com/wp-content/uploads/2011/07/Infrastructure-Health_350_SM.jpg" alt="" width="350" height="249" /></p>
<p><strong>虚拟化健康状况</strong></p>
<p>企业将服务器虚拟化以便节省成本并获得灵活性。伴随着虚拟化优点出现的是新的管理虚拟网络的复杂性。OptiView XG 具有内置功能，可分析虚拟机及其主机 VMware ESX 服务器。由此您可以快速跟踪了解虚拟服务器健康状况，并确保杜绝关键任务应用程序故障。OptiView XG 的发现功能还可以找到并分析添加到 ESX 主机服务器的新虚拟机。</p>
<p>通过监控 CPU、存储器利用率、配置和运行的虚拟机数量等，快速检查 VMware ESX Server 的健康状况。查看 VM 名称、客户 OS、和 VM 状态以及详细的虚拟机健康状况统计信息，包括处理器、存储器和网络使用情况。</p>
<p><a href="http://www.faxytech.com/wp-content/uploads/2011/07/VirtualizationHealthCheck_350_SM.jpg" class="highslide-image" onclick="return hs.expand(this);"><img class="alignnone size-full wp-image-4605" title="VirtualizationHealthCheck_350_SM" src="http://www.faxytech.com/wp-content/uploads/2011/07/VirtualizationHealthCheck_350_SM.jpg" alt="" width="350" height="249" /></a></p>
<p><strong>网络和应用程序问题报告引擎</strong></p>
<p>网络和应用程序问题报告引擎 OptiView XG 提供许多内置的报告，可迅速、轻松地报告应用程序和网络问题。这些报告可帮助您跟踪性能和利用统计信息。在查看屏幕时，按“Report（报告）”键将生成有关 Protocols（协议）、Top Hosts（最活跃主机）、Top Conversations（最活跃对话）、Devices（设备）、Networks（网络）、Problems（问题）等的 HTML 或 PDF 格式报告。</p>
<p>直观的界面有助于定制创新报告，而且只需单击几下鼠标即可利用可配置的仪表板来创建完全定制的报告。用户能够选择在报告中填入何种数据，从而按照自己需要的方式迅速查看数据。您甚至可以根据特定用户资料来创建报告，轻松地为特定部门或收件人生成报告。</p>
<p><a href="http://www.faxytech.com/wp-content/uploads/2011/07/Customizable_Reporting_350_SM.jpg" class="highslide-image" onclick="return hs.expand(this);"><img class="alignnone size-full wp-image-4606" title="Customizable_Reporting" src="http://www.faxytech.com/wp-content/uploads/2011/07/Customizable_Reporting_350_SM.jpg" alt="" width="350" height="249" /></a></p>
<p><strong><span style="color: #ff0000;">自动化分析和指导性故障排除让任何人变成问题解决专家</span></strong></p>
<p><strong>带性能健康状况检查的网络监控</strong><br />
您的企业每天都离不开可靠、安全、快速的网络。已经负担过重的 IT 资源需要承担更多的任务，而网络维护和优化常常被忽视。其结果是网络不健康，使用不当、配置错误，且容易受到网络威胁。</p>
<p>健康状况检查可提供快速概览，帮助您恢复关键基础架构和应用程序，保持最佳性能并正常运行。OptiView 通过搜索交换机和路由器基础设施主动查找端口错误、丢弃、过度利用、高内存/CPU 利用、设备重启和 FHRP 状态变化等问题。检测出问题后，OptiView 可通过 SNMP 陷阱、系统日志消息或苹果或安卓设备的推送通知（见 HeadsUp XG 移动通知应用）通知员工。</p>
<p><a href="http://www.faxytech.com/wp-content/uploads/2011/07/Infrastructure-Health_350_SM.jpg" class="highslide-image" onclick="return hs.expand(this);"><img class="alignnone size-full wp-image-4598" title="Infrastructure-Health" src="http://www.faxytech.com/wp-content/uploads/2011/07/Infrastructure-Health_350_SM.jpg" alt="" width="350" height="249" /></a></p>
<p><strong>详细数据用于前瞻性分析</strong><br />
获得有关网络和应用程序性能统计信息和错误的详细、实时的数据 — 这对排除间歇的和过去的问题、以及确定是否由流量突发引起性能问题至关重要。这些详细数据可事先主动收集并储存 24 小时，因此当出现问题时您可以“及时回溯”，分析所收集的数据。</p>
<p><a href="http://www.faxytech.com/wp-content/uploads/2011/07/Granular_Data.jpg" class="highslide-image" onclick="return hs.expand(this);"><img class="alignnone size-full wp-image-4607" title="OptiView XG  Granular_Data" src="http://www.faxytech.com/wp-content/uploads/2011/07/Granular_Data.jpg" alt="" width="350" height="339" /></a></p>
<p><strong>自动化问题检测</strong><br />
OptiView? XG 可自动扫描网络基础架构中的错误。这些错误收集在可进行分类和排序的问题日志中。可检测到的问题包括：性能问题、重复 IP 地址、错误子网掩码、默认路由器无响应等等。可以通过安卓（可通过 Google Play 获得）和苹果 iOSv6（可通过 Apple iStore 免费获得）的全新应用程序 HeadsUp? XG，接收来自 OptiView XG 平板的实时通知。即时通知意味着您可以一直与自己的网络保持“联系”，甚至在用户开始打电话联系客服前就已经发现主要问题！</p>
<p><a href="http://www.faxytech.com/wp-content/uploads/2011/07/device-XG_Phone.jpg" class="highslide-image" onclick="return hs.expand(this);"><img class="size-full wp-image-4608 alignright" title="OptiView XG device XG_Phone" src="http://www.faxytech.com/wp-content/uploads/2011/07/device-XG_Phone.jpg" alt="" width="147" height="268" /></a><strong>指导性故障排除 </strong><br />
您的网络会出现各种不同的错误和问题，而找不到可能的起因和现成的解决方法将增加解决问题所需的时间。内置的“Guided Troubleshooting”（指导性故障排除）引擎减少了确定根本原因和解决问题所需的时间，提高了员工的效率。点击问题日志中的任何一个问题，将立即为您显示该问题的可能起因、潜在影响以及可能的解决方案。</p>
<p><a href="http://www.faxytech.com/wp-content/uploads/2011/07/ProblemLog_GuidedTroubleshooting.jpg" class="highslide-image" onclick="return hs.expand(this);"><img class="alignnone size-full wp-image-4609" title="OptiView XG" src="http://www.faxytech.com/wp-content/uploads/2011/07/ProblemLog_GuidedTroubleshooting.jpg" alt="" width="350" height="249" /></a></p>
<p><span style="color: #ff0000;"><strong>确保一致的最终用户体验和应用程序性能</strong></span></p>
<p><strong>最终用户响应时间 (EURT) 指标</strong><br />
通过与 Visual <span class='wp_keywordlink'><a href="http://www.faxytech.com/archives/truview.html" title="福禄克Fluke TruView">TruView</a></span>? 的集成，XG 用户能够按用户、站点、服务器和应用全面了解 EURT 指标。借助分析实际根本原因的能力，图形式“热图”能够迅速指出应用性能的问题所在 &#8211; 网络还是应用。TruView 是统一标准的应用和网络性能监控故障诊断设备，可监控企业范围内的终端用户体验、时间上关联的数据包、流量和管理数据，对全球、区域或本地范围的网站和用户进行全天候（24/7）监控，从而隔离性能问题的原因。</p>
<p><a href="http://www.faxytech.com/wp-content/uploads/2011/07/speed_problem.jpg" class="highslide-image" onclick="return hs.expand(this);"><img class="alignnone size-full wp-image-4611" title="speed_problem" src="http://www.faxytech.com/wp-content/uploads/2011/07/speed_problem.jpg" alt="" width="350" height="250" /></a></p>
<p>XG 用户可综合使用 TruView 设备（软件版本 9 ）和 XG 版本 12，后者将 TruView 的 EURT 数据直接集成到了 OptiView 用户界面。与部分设备只是将用户界面从一个产品切换到另一个不同，OptiView 和 TruView 数据是在工具之间即时传输并显示在相同的本地用户界面中，从而在同一工具中形成流畅的工作流程，能够快速发现根本原因，以让网络和运营团队有更多的时间关注关键项目。</p>
<p><a href="http://www.faxytech.com/wp-content/uploads/2011/07/truview_v9_Graphical_Path_Analysis.jpg" class="highslide-image" onclick="return hs.expand(this);"><img class="alignnone size-full wp-image-4610" title="truview_v9_Graphical_Path_Analysis" src="http://www.faxytech.com/wp-content/uploads/2011/07/truview_v9_Graphical_Path_Analysis.jpg" alt="" width="350" height="285" /></a></p>
<p>EURT 分为应用响应时间 (ART)、数据传输时间 (DTT) 和网络往返时间 (NRT) 三个部分。应用程序和服务器的事务计数使工程师能够评估对 EURT 的总影响。TCP 健康指标（重传、零窗口、次序颠倒和 TCP 重设）为应用性能不佳提供了更多原因分析。工程师在现场对网络 &#8211; 访问层、数据中心或远程站点 &#8211; 进行故障诊断时，手上的 EURT 数据让他们能够更加了解设备、路径、流量和应用，从而提高性能问题的解决速度。</p>
<p>&nbsp;</p>
<p><strong>应用程序基础架构分析</strong></p>
<p>一致的应用程序服务交付对企业至关重要。OptiView? XG 可轻松识别并分析应用的关键网络基础架构。这让您提前了解应用程序性能问题。它还可以减少隔离网络与应用程序问题所需的时间。</p>
<p><strong>路径分析</strong></p>
<p>路径分析可帮助您了解迅速解决基础架构引起的应用程序性能问题所采取的确切路径。路径分析可轻松识别对应用程序性能至关重要的设备。您可通过路径分析来监控应用程序路径中的所有界面。它还可以在各设备中提供数据包丢失、延迟和响应时间来确定导致问题的设备。</p>
<p>路径分析还可以使您密切关注路径中的界面利用以及服务器中的其他任何系统资源。</p>
<p>通过自动验证网络服务（例如 DHCP 和 DNS）是否可用并处于正常运行状态、通过打开服务器上的特定 TCP IPv4 和 IPv6 端口来保证服务器和应用程序的连接可供访问、以及按照网络延迟和服务器连接建立时间的组合形式报告往返时间来加快应用程序和网络性能问题的故障处理速度。通过查看资源（包括用户数量、处理器、存储器和磁盘利用率以及正在运行的服务和过程）确保服务器有效运转。</p>
<p>Trace SwitchRoute<sup>TM</sup></p>
<p>Trace SwitchRoute 可以让您了解两台设备通过交换机和路由器架构进行通信时使用的确切路径。在路径分析期间，第 2 和 3 层跟踪路由的组合可以识别出应用程序客户端和应用程序服务器之间的整个网络路径，加速问题隔离。在发现期间，如果在路径中发现某个交换机，Trace SwitchRoute 将启动其交换机路径发现功能。所显示的结果包括 DNS 名称和 IP 地址、按端口号的内部交换机连接，以及链接速度和 VLAN 信息。在 Trace SwitchRoute 屏幕的“Name”（名称）列中突出显示任何一种设备，并选择“Device Detail”（设备详细信息），可以查看设备的网络配置信息。</p>
<p><a href="http://www.faxytech.com/wp-content/uploads/2011/07/Graphical-Path-Analysis.png" class="highslide-image" onclick="return hs.expand(this);"><img class="alignnone size-full wp-image-4612" title="opvxg Graphical-Path-Analysis" src="http://www.faxytech.com/wp-content/uploads/2011/07/Graphical-Path-Analysis.png" alt="" width="404" height="292" /></a></p>
<p><strong>实时 NetFlow 可找到占用大量带宽的设备</strong></p>
<p>OptiView XG 通过 NetFlow 让您对公司的带宽使用情况进行必要了解，而没有传统的 NetFlow 分析设置的复杂性和花费。OptiView XG 中的 Application Infrastructure Analysis（应用基础架构分析）测试可从支持流量的路由设备中收集 NetFlow 数据，并用来分析整个网络的网络通信量以及带宽使用报告。获得关于最活跃应用程序、对话以及使用带宽的主机的即时实时带宽使用情况报告，加快故障排除。</p>
<p><a href="http://www.faxytech.com/wp-content/uploads/2011/07/RealTimeNetFlow.jpg" class="highslide-image" onclick="return hs.expand(this);"><img class="alignnone size-full wp-image-4613" title="Optiview xg RealTimeNetFlow" src="http://www.faxytech.com/wp-content/uploads/2011/07/RealTimeNetFlow.jpg" alt="" width="350" height="249" /></a></p>
<p><strong>唯一带有 10 Gbps “On-The-Wire”（线上）分析的平板电脑</strong></p>
<p>OptiView XG 提供线速率、实时应用程序以及关于10/100/1000 Mbps 或10 Gbps 链路的流量分析和故障排除。识别首要会话设备、多播设备和广播设备，或选择最活跃对话来确定哪些主机可能过度占用资源带宽。使用或跨越关键链路，通过查看单个主机的最活跃对话来确定正在使用服务器带宽的对象。分析各种协议以识别当前使用的最活跃协议，同时发现不必要和自定义的协议，并查看各主机正在使用哪些协议。这些实时的“线上”流量统计信息让您能够了解网络资源的使用情况，同时加快了联网应用程序的响应速度，从而提高用户满意度。</p>
<p>OptiView XG 自动发现从 MAC 层到应用程序层的所有协议和子协议。这可以让 IT 员工识别正在使用链路带宽（包括使用动态分配端口号）的应用程序，以查看并验证应用程序对网络资源的影响，同时识别非法应用程序。深度数据包检测区分特定音频、视频、图像和数据应用程序，并显示各应用程序的带宽使用水平。</p>
<p><a href="http://www.faxytech.com/wp-content/uploads/2011/07/RealTimeTrafficAnalysis.jpg" class="highslide-image" onclick="return hs.expand(this);"><img class="alignnone size-full wp-image-4615" title="RealTimeTrafficAnalysis" src="http://www.faxytech.com/wp-content/uploads/2011/07/RealTimeTrafficAnalysis.jpg" alt="" width="350" height="241" /></a></p>
<p><strong>VLAN 可见性与主干分析</strong></p>
<p>只有“在线”分析仪才能看到实际的 VLAN 中继流量。连接到交换机主干端口时，OptiView XG 将检测该主干上所有可用的 VLAN，测量所有 VLAN 上的流量分布，并为用户提供选择特定 VLAN 的能力。</p>
<p>如果选择了单个 VLAN，将仅显示该 VLAN 的设备发现、流量统计和捕获信息包数据。</p>
<p><a href="http://www.faxytech.com/wp-content/uploads/2011/07/RealTimeVLAN.jpg" class="highslide-image" onclick="return hs.expand(this);"><img class="alignnone size-full wp-image-4614" title="RealTimeVLAN" src="http://www.faxytech.com/wp-content/uploads/2011/07/RealTimeVLAN.jpg" alt="" width="350" height="203" /></a></p>
<p><strong><span style="color: #ff0000;">以应用为中心的分析</span></strong></p>
<p>应用程序问题难以解决，而性能缓慢或服务中断严重影响到业务。查看网络应用程序方面的流量以轻松识别瓶颈问题很重要。OptiView? XG 为您网络应用程序的健康状况提供全面、高级概览，让您使用挖掘功能获取更多详细信息。</p>
<p>通过与 Visual TruView (v9) 的集成，XG 用户（版本 12）能够按用户、站点、服务器和应用全面了解最终用户响应时间 (EURT) 指标。借助对根本原因的详细分析，图形式“热图”能够迅速指出应用性能的问题是在网络还是在应用程序。</p>
<p><strong>全线速捕获可确保全面分析</strong></p>
<p>使用 10 千兆线速信息包捕获和过滤功能，通过进行信息包级别分析排除故障，并在部署和分析应用程序时执行高级故障排除。</p>
<p>高级捕获过滤器可以收集更有意义的数据，并通过过滤个别地址或对话、IPv4 地址范围或子网、或者 IPv6 前缀或协议来限制要分析的流量值。}捕获大小可达 4 GB。</p>
<p>捕获过程可以通过用户定义的触发事件来启动或停止– 在事件发生之前、之后或是事件发生的大约时段内捕获流量，而无需呈现出来。此功能确保您可以在第一时间捕获到事件，并避免了启动一些没有实际价值的随机流量捕获。</p>
<p>OptiView XG 独特的用户界面使设置过滤器和触发器的复杂工作变得像使用感兴趣的设备或协议一样简单，消除了由错误配置引起的误差。</p>
<p>&nbsp;</p>
<p><strong>“联机”寻找根源</strong><br />
<a href="http://www.faxytech.com/wp-content/uploads/2011/07/Inline_0.jpg" class="highslide-image" onclick="return hs.expand(this);"><img class="alignnone size-full wp-image-4616" title="Inline_0" src="http://www.faxytech.com/wp-content/uploads/2011/07/Inline_0.jpg" alt="" width="365" height="243" /></a></p>
<p><a href="http://www.faxytech.com/wp-content/uploads/2011/07/Inline_0.jpg" class="highslide-image" onclick="return hs.expand(this);"></a>如要找到多个应用性能问题的根源，则必须“位于数据包的路径”中，以便检查实际流量。现在，使用 OptiView XG 中全新的在线分析功能，可将您的分析仪连接到该路径，以便直接查看和捕捉其两个 RJ-45 端口的应用流量。OptiView XG 可让您直接以最高 1 Gbps 的速度连接来实时观察流量，或在线捕捉板载 <span class='wp_keywordlink'><a href="http://www.faxytech.com/archives/csn-csa.html" title="ClearSight">ClearSight</a></span> 分析仪详细应用分析的线路速率，无需依靠 SPAN 或镜像端口（会隐藏甚至引起问题）或随身携带一个额外的硬件（外置分路器）。在网络和客户端、接入点、服务器或任何所需位置之间连接，以便获取应用级别的可视性。</p>
<p><a href="http://www.faxytech.com/wp-content/uploads/2011/07/sequentialstore.jpg" class="highslide-image" onclick="return hs.expand(this);"><img class="alignnone size-full wp-image-4617" title="sequentialstore" src="http://www.faxytech.com/wp-content/uploads/2011/07/sequentialstore.jpg" alt="" width="350" height="247" /></a></p>
<p>捕获和存储多个跟踪文件</p>
<p>顺序保存到磁盘可在 OptiView XG 分析仪的内部磁盘上保存多个顺序捕获，或捕获多个触发事件，捕获量超过 4 GB 数据 – 有助于解决最棘手的问题。用户可设置目标驱动器和文件夹、文件名称前缀（XG 为后缀分配时间戳），并为最大捕获数量设置规则或磁盘使用设置限制。</p>
<p><a href="http://www.faxytech.com/wp-content/uploads/2011/07/FreeStringMatch.jpg" class="highslide-image" onclick="return hs.expand(this);"><img class="alignnone size-full wp-image-4618" title="FreeStringMatch" src="http://www.faxytech.com/wp-content/uploads/2011/07/FreeStringMatch.jpg" alt="" width="350" height="200" /></a></p>
<p><strong>使用任意字符串匹配，查找并捕获任何内容</strong><br />
在检测时实时匹配任何词组或短语（不管其在信息包中处于有效负载还是标题的位置），以触发 OptiView XG 启动或停止捕获和/或过滤流量。使用 Free String Match（任意字符串匹配）来捕获任何应用程序错误消息周围的流量，在未加密的电子邮件、网页、文件传输或文档中检测包含词汇或短语的流量，以识别网络的非法使用情况，或者根据内容或文件名 (.doc, .xls, .pdf) 来检测限制性文档的下载。此外，还可以识别并追踪网络上禁用的应用程序，如可能会占用宝贵带宽的串流媒体，或可能导致安全风险的 P2P 流量。总共有 8 组触发器或过滤器可供使用，它们可触发无人参与的捕获以供后续分析，从而让您可以在适当的时候进行分析，而无需在事件发生时当即进行分析。</p>
<p><a href="http://www.faxytech.com/wp-content/uploads/2011/07/ApplicationSummaryFrontPage.jpg" class="highslide-image" onclick="return hs.expand(this);"><img class="alignnone size-full wp-image-4619" title="ApplicationSummaryFrontPage" src="http://www.faxytech.com/wp-content/uploads/2011/07/ApplicationSummaryFrontPage.jpg" alt="" width="350" height="209" /></a></p>
<p><strong>简化应用程序问题故障排除</strong><br />
一旦捕获流量，启动 Integrated ClearSight? Analyzer (iCSA) 来查看跟踪文件以应用程序为中心的视图。通过一个简单直观的首页，iCSA 呈现您网络上应用程序健康状况的全面高级概览。从该框架，您可深入获得更详细的信息。例如，您可以显示所有 HTTP 应用程序的活动，然后深入查看每个服务器上的活动，并进一步了解服务器流量情况，观察流量的实际媒体内容。iCSA 还进行基于时间的分析，提供详细的趋势和统计信息，以快速分析大型捕获文件。这个空前的控制水平和可视性，提高了应用程序问题解决的速度，最大限度地减少了整个网络的停机时间。</p>
<p><a href="http://www.faxytech.com/wp-content/uploads/2011/07/Bounce_Chart.jpg" class="highslide-image" onclick="return hs.expand(this);"><img class="alignnone size-full wp-image-4620" title="Bounce_Chart" src="http://www.faxytech.com/wp-content/uploads/2011/07/Bounce_Chart.jpg" alt="" width="350" height="232" /></a></p>
<p><strong>自动化故障/问题检测</strong><br />
CSA Expert Alert 专家警报功能会自动检测已捕获信息包的通信故障，并且使用颜色编码图标加以显示出来。从应用程序摘要首页屏幕可以快速浏览出现问题的特定应用程序、服务器或流量。CSA 检测到的警报分为两类：通信序列故障问题或超过阈值的故障问题，并且可以单独列出。只需点击列标题即可对列表进行排序。您可以右击某个警报深入了解相关的通信流。</p>
<p><strong>独特且强大的弹跳图说明了应用程序流</strong><br />
CSA 应用程序弹跳图视图使用应用程序指令语言揭示客户端和服务器进行的会话，而不必手动解码信息包。它提供一种了解各种网络元件之间协议互动的极为强效的方法。</p>
<p><a href="http://www.faxytech.com/wp-content/uploads/2011/07/ReconstructandReplayContent.jpg" class="highslide-image" onclick="return hs.expand(this);"><img class="alignnone size-full wp-image-4621" title="ReconstructandReplayContent" src="http://www.faxytech.com/wp-content/uploads/2011/07/ReconstructandReplayContent.jpg" alt="" width="350" height="186" /></a></p>
<p><strong>内容重建和重播</strong><br />
您可以在实时监控期间或者利用跟踪文件重建 VoIP 或视频流量的音频和视频内容。此外，还可以重建 Microsoft? Exchange? 电子邮件、IP 传真、即时消息和基于 HTTP 的网页。这可作为合规违规行为或多媒体质量可视化的证据，因此极具价值。</p>
<p><strong>故障排除10从数据中心到访问层的 Gbps 网络和应用性能问题 – 快速</strong><br />
当问题出现时，您的任务是迅速解决，并深入分析以确定根本原因。OptiView XG Network Analysis 可利用独特的功能帮助您实时解决网络和应用性能问题；这些功能包括前瞻性分析、路径分析、以及以应用程序为中心的分析、与供应商无关的基础架构分析、线上流量分析和全线速信息包捕获/解码。即使您不是信息包解码专家，专家辅助、以应用程序为中心的协议分析也可为解决难度较大的应用程序和网络问题提供指导（不只是数据）。</p>
<p><strong><span style="color: #ff0000;">综合的 WLAN 部署和分析</span></strong></p>
<p><strong>无线基础架构分析 </strong><br />
<a href="http://www.faxytech.com/wp-content/uploads/2011/07/WLANcontroller.jpg" class="highslide-image" onclick="return hs.expand(this);"><img class="alignnone size-full wp-image-4622" title="WLANcontroller" src="http://www.faxytech.com/wp-content/uploads/2011/07/WLANcontroller.jpg" alt="" width="726" height="245" /></a></p>
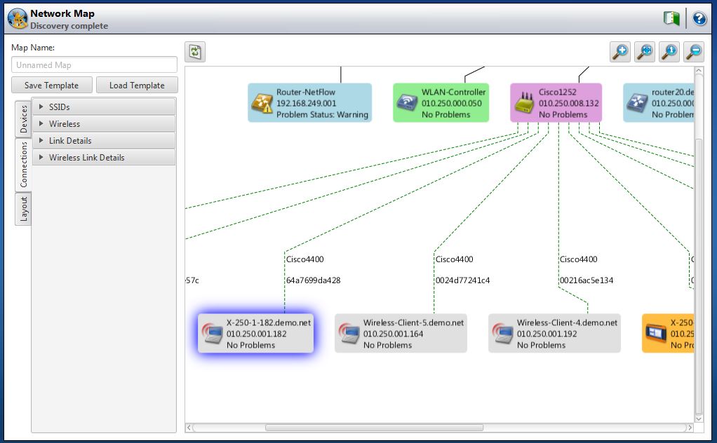
<p><a href="http://www.flukenetworks.com/sites/flukenetworks.com/files/assets/WLANcontroller.JPG" class="highslide-image" onclick="return hs.expand(this);"></a>OptiView XG 可以通过其有线侧网络发现和分析功能发现并分类无线 LAN 控制器、轻型接入点 (AP)、智能接入点以及无线客户端。Cisco、Aruba 和 Meru Wireless LAN 控制器 (WLC) 以及 LWAP 提供详细的设备信息，包括与控制器、SSID、安全性和 QoS 参量、受控的轻型接入点，和使用的 802.11 协议相关的无线网络。</p>
<p><a href="http://www.faxytech.com/wp-content/uploads/2011/07/wireless_network_mapping.jpg" class="highslide-image" onclick="return hs.expand(this);"><img class="alignnone size-full wp-image-4623" title="Optiview xg wireless_network_mapping" src="http://www.faxytech.com/wp-content/uploads/2011/07/wireless_network_mapping.jpg" alt="" width="350" height="217" /></a><br />
在版本 12 中，OptiView XG 使用无线 LAN 控制器 (WLC) 创建无线连接图。您可通过选择一个或多个 SSID、需要的 WLAN 频段、设备和安全类型对图上的内容进行过滤。用户可配置图的详情，包括链接速度、使用的信道、AP 模式和容量、每 AP 的客户端数量及显示整个网络（端对端）的更多有线基础设施连接，让您随时掌握您的有线和无线网络的最新消息。<br />
通过三个备选功能扩大您的无线分析能力：</p>
<p><a href="http://www.faxytech.com/wp-content/uploads/2011/07/AirMagnet_WiFi_Analyzer.jpg" class="highslide-image" onclick="return hs.expand(this);"><img class="alignnone size-full wp-image-4624" title="AirMagnet_WiFi_Analyzer" src="http://www.faxytech.com/wp-content/uploads/2011/07/AirMagnet_WiFi_Analyzer.jpg" alt="" width="350" height="213" /></a></p>
<p><strong>Wi-Fi 分析</strong><br />
<span class='wp_keywordlink'><a href="http://www.faxytech.com/archives/airmagnet-wifi-analyzer-pro.html" title="福禄克Fluke AirMagnet WiFi Analyzer无线网络分析仪">AirMagnet WiFi Analyzer</a></span> 是一款用于移动审计和解决企业级 Wi-Fi 网络问题的行业标准工具。<span class='wp_keywordlink'><a href="http://www.faxytech.com/products/testers/airmagnet" title="AirMagnet ">AirMagnet </a></span>WiFi Analyzer 可以帮助 IT 工作人员快速解决终端用户遇到的问题，并自动探测安全威胁和无线网络漏洞。本解决方案可让网络管理人员轻松测试和诊断各种常见的无线网络性能问题，包括流量问题、连接问题、设备冲突和信号多径传输问题。AirMagnet WiFi Analyzer 包括一个完全合规报告引擎，能够自动将收集的网络信息与政策和行业法规合规要求对应起来。它是一个能够简化主要无线网络任务的解决方案，例如：</p>
<ul>
<li>找出 Wi-Fi 问题的根源所在</li>
<li>基于 Wi-Fi 的无线接入点和客户端发现</li>
<li>最大化 802.11 的效率和投资</li>
<li>所有 Wi-Fi 流量完全可见</li>
<li>检测和定位恶意设备或安全威胁</li>
<li>对 WLAN 基础设施选件提供独立 ROI 分析</li>
<li>可随时审核合规性状态</li>
<li>基于活动客户端的连接测试</li>
<li>对 BYOD 引起的安全和性能问题立即进行故障排除</li>
<li>数据包捕获和解码，以便全面分析 802.11 a/b/g/n WLAN</li>
</ul>
<p><strong>光谱分析 </strong></p>
<p><a href="http://www.faxytech.com/wp-content/uploads/2011/07/AirMagnetSpectrumXT.jpg" class="highslide-image" onclick="return hs.expand(this);"><img class="alignnone size-full wp-image-4625" title="AirMagnetSpectrumXT" src="http://www.faxytech.com/wp-content/uploads/2011/07/AirMagnetSpectrumXT.jpg" alt="" width="350" height="213" /></a></p>
<p>802.11 频谱分析</p>
<p>AirMagnet Spectrum XT 选项提供与实时 WLAN 信息结合的深入 RF 分析，使性能问题的故障排除更快、更准确。频谱分析对许多干扰 WLAN 网络及其性能的非 WLAN 来源进行实时检测、识别和查找。业界最大的 RF 干扰分类数据库，可获得性能问题的自动回答 通过 Wi-Fi 影响分析能力优化问题/干扰 通过自定义签名实现对干扰问题的即时响应并取消对分类更新的依赖 频谱分析仪通过避免“上门服务”可更快地远程分析 RF 导致的 WLAN 问题</p>
<p>室内频谱分析</p>
<p>AirMagnet Spectrum ES (AM/A6001) 是经济的专业级 RF 频谱分析仪，可结合 OptiView XG 加速室内无线网络的部署。下一代可视化显示方式能够实现丰富的频谱图形，再加上增强的现场工作效率特点，为各个项目阶段的验证和故障诊断工作提供所需的直观的网络显示。扫描 698 MHz 和 2690 MHz 之间的频率（支持 2G/3G/4G）。AirMagnet Spectrum ES 包括业界首个射频干扰源自动分类和定位、自动化特定位置运营商和技术频谱扫描设置，在项目生命周期的每一个阶段都需要用其进行验证和故障排除。这些特点可确保卸载部署和故障排除得以快速正确地执行。</p>
<p>&nbsp;</p>
<p><strong>调查与规划 </strong><br />
<a href="http://www.faxytech.com/wp-content/uploads/2011/07/AirMagnet_WiFi_Planner.jpg" class="highslide-image" onclick="return hs.expand(this);"><img class="alignnone size-full wp-image-4626" title="AirMagnet_WiFi_Planner" src="http://www.faxytech.com/wp-content/uploads/2011/07/AirMagnet_WiFi_Planner.jpg" alt="" width="350" height="333" /></a></p>
<p><a href="http://cn.flukenetworks.com/sites/flukenetworks.com/files/assets/AirMagnet_WiFi_Planner_824_LG.jpg" class="highslide-image" onclick="return hs.expand(this);"></a>OptiView XG 平台中的 <span class='wp_keywordlink'><a href=" http://www.faxytech.com/archives/airmagnet-survey.html " title="福禄克Fluke AirMagnet Survey艾尔麦无线测试仪">AirMagnet Survey</a></span> and Planner（调查和规划程序）选项利用 OptiView XG 中的调查功能在无线网络现场调查期间收集“现场真实世界”信号、性能和频谱数据来确保最佳无线网络性能、安全性和合规性，以便 IT 工作人员能够按照最科学的方式测量无线网络性能和 RF 覆盖，使 WLAN 网络设计可以达到最佳 AP 计数、布置和配置。</p>
<ul>
<li>第一次就正确设计和部署最精确的室内和室外无线 LAN (802.11 a/b/g/n/ac) 网络，避免代价高昂的返工或 IT 投诉。</li>
<li>通过对最终用户体验（WLAN 吞吐量、数据传输速率、重试、丢失）的独特评估，收集实际数据</li>
<li>对单个完整过程进行同步频谱分析，从而在最大程度上降低射频干扰源对昂贵的 WLAN 性能的影响 模拟“假定”场景，避免或者最大程度上减少花更大代价重复调查过程</li>
<li>一键完成 WiFi 语音和定位服务的 WLAN 网络就绪验证</li>
<li>利用客户随时可用的“合格/失败”评估报告确定任何设计/应用要求网络</li>
<li>定制报告，根据 WLAN 设计/应用要求高效递交结果</li>
<li>SurveyPro 版本 8.6（OptiView XG 的 PRO 和 EXPT 型号）安全兼容最新 Wi-Fi 技术 802.11ac。借助外部 USB .11ac 无线电，SurveyPro 8.6 和 OptiView XG 可对 .11ac 网络进行全面的站点调查和模拟。</li>
</ul>
<p>&nbsp;</p>
<p><strong>多重无线电信号</strong><br />
OptiView XG 中的多重无线电信号可让您同时运行 AirMagnet WiFi Analyzer 和 Spectrum XT 以查看 RF 光谱中各频道的非 WLAN 干扰。多重无线电信号还可让您同时运行 Survey Pro 和 Spectrum Analyzer 以便在调查期间检测干扰，避免在调查后再次碰到干扰。<br />
<strong><span style="color: #ff0000;">管理网络和技术变化</span></strong></p>
<p><strong>先进的网络发现技术，可在数秒钟之内发现设备、网络和问题</strong><br />
OptiView XG 一旦连接到网络，无需任何交互，即会自动通过流量监控和主机主动查询开始发现网络中的设备。IT 人员可立即按交换机、插槽和端口号码，查看网络中连接的设备，并查看设备的连接位置。它们可以调查并迅速确定“可疑”设备的位置，只需少量工作即可识别与设备配置不当有关的问题。</p>
<p>OptiView XG 按照类型对设备进行分类：互联（路由器、交换机）、服务器、超级管理程序、虚拟机、打印机、SNMP 代理、VoIP 设备、无线设备、以及其他主机。此外，还按 IPv4 和 IPv6 子网、VLAN、NetBIOS 域和 IPX 网络、以及各类别的主机隶属关系来划分网络。还会发现可能存在问题的网络设备。</p>
<p><strong><br />
<a href="http://www.faxytech.com/wp-content/uploads/2011/07/WirelessDiscovery.jpg" class="highslide-image" onclick="return hs.expand(this);"><img class="alignnone size-full wp-image-4627" title="WirelessDiscovery" src="http://www.faxytech.com/wp-content/uploads/2011/07/WirelessDiscovery.jpg" alt="" width="350" height="249" /></a></strong></p>
<p><strong><a href="http://www.faxytech.com/wp-content/uploads/2011/07/WirelessDiscovery.jpg" class="highslide-image" onclick="return hs.expand(this);"></a>自动网络映射</strong>大多数<span class='wp_keywordlink'><a href="http://www.faxytech.com/products/testers/network" title="网络分析仪">网络分析仪</a></span>和故障排除工具对当今网络的可见性有限：通常是单个广播域或 VLAN，但是 OptiView XG Network Analysis Tablet（网络分析平板电脑）也可以配置来执行对广播域之外的子网中多达 30,000 个设备的发现，以将其发现延伸到广播域或本地 VLAN 界限外，涉及整个企业网络，到达远程站点和用户。生成所连网络以及远程站点网络中设备的最新 HTML 和 PDF 格式清单报告。</p>
<p><a href="http://www.faxytech.com/wp-content/uploads/2011/07/newmap.jpg" class="highslide-image" onclick="return hs.expand(this);"><img class="alignnone size-full wp-image-4628" title="newmap" src="http://www.faxytech.com/wp-content/uploads/2011/07/newmap.jpg" alt="" width="725" height="418" /></a></p>
<p>在诊断性能问题时，网络工程师“看到”网络上发生的情况、了解网络中的用户以及他们的连接位置和“从这里到那里”之间的的路径的速度越快，越可迅速的找到根本原因。这对经常进行“未知” 网络故障排除的维护组织或系统集成商来说尤其如此。传统方法（CLI 或元件管理器）解决问题耗时过长，所呈现的数据太过复杂，不易理解和关联。</p>
<p>通过使用 OptiView 专利的发现引擎，用户能够以灵活的映射式界面与网络交互，直观地查看网络配置和拓扑问题，加速故障处理。</p>
<p>文件提供对于部署前的网络评估、新技术的推出等任何项目都是重要步骤，而这一步骤有时会需要很长时间才能完成。而在图形映射用户界面，只需一键即可将映射数据发送到 Visio 文件生成器，创建即时、专业的网络文件。OptiView XG 的映射功能可节省大量人力，使文件随网络变化而持续更新，还可为客户项目提供即时映射，是企业或服务性组织的理想选择。</p>
<p>&nbsp;</p>
<p><strong>通过无线连接发现和测试</strong><br />
OptiView XG 具有独特功能，可通过无线连接进行快速发现。该功能使您即便离开站点也可以了解周围的网络情况。您在断开网络后仍可确信即便转到不同的地点，平板电脑也正通过无线连接对您的主要设备进行分析，而且不会丢失任何数据。这为测试漫游传送提供了完美解决方案。</p>
<p><strong>VoIP 和无线设备发现</strong><br />
OptiView XG 将发现包括呼叫管理器以及 Cisco?、Nortel?、Avaya? 和 Mitel? 品牌在内 IP 电话的 VoIP 设备。可以查看设备功能和配置，使用户在 VoIP 部署过程中，轻松地识别和更正配置问题。</p>
<p>OptiView XG 还可以发现并分类无线 LAN 控制器、轻型接入点、智能接入点以及无线客户端。Cisco 无线 LAN 控制器和 LWAP 提供详细的设备信息，包括无线网络与控制器，以及 SSID、安全性和 QoS 参量，受控的轻量级接入点，和 802.11 使用的协议。</p>
<p><a href="http://www.faxytech.com/wp-content/uploads/2011/07/IPv6_Devices.jpg" class="highslide-image" onclick="return hs.expand(this);"><img class="alignnone size-full wp-image-4629" title="IPv6_Devices" src="http://www.faxytech.com/wp-content/uploads/2011/07/IPv6_Devices.jpg" alt="" width="350" height="249" /></a></p>
<p><strong>IPv6 发现</strong><br />
OptiView XG 将发现并显示完整的 IPv6 网络和设备清单，包括路由器、交换机、无线接入点、DHCP 6 服务器和主机。使您能在网络中识别活跃的 IPv6 设备，以及在单栈 IPv6 网络中可能存在的问题。对路由器广播进行分析，而且 OptiView XG 显示详细的路由器信息和设置。轻易识别可使用 IPv4 和 IPv6 协议交流的应用。</p>
<p>检测使用隧道机制的设备，并识别所用的隧道。未检测到或未批准的隧道可能会表示存在严重的安全风险。</p>
<p><strong>网络导航器<a href="http://cn.flukenetworks.com/sites/flukenetworks.com/files/assets/NetNav.jpg" class="highslide-image" onclick="return hs.expand(this);"></a></strong></p>
<p><strong><a href="http://cn.flukenetworks.com/sites/flukenetworks.com/files/assets/NetNav.jpg" class="highslide-image" onclick="return hs.expand(this);"></a></strong><a href="http://www.faxytech.com/wp-content/uploads/2011/07/Network-Navigator.jpg" class="highslide-image" onclick="return hs.expand(this);"><img class="alignnone size-full wp-image-4630" title="Network-Navigator" src="http://www.faxytech.com/wp-content/uploads/2011/07/Network-Navigator.jpg" alt="" width="367" height="252" /></a><br />
无论是解决性能问题还是进行更改，工程师都需要了解网络上的“人和事物”以及其连接的位置对于那些负责维护组织或经常排除“未知”网络故障的系统集成商来说更是如此。传统方法（CLI 或元件管理器）解决问题耗时过长，所呈现的数据太过复杂，不易理解和关联。OptiView XG 网络导航器使用链路层发现协议数据（LLDP，Cisco 交换机为 CDP） 生成交换机“邻近网络”的简单图表。输入/输出接口的 ID 会与设备名一同显示。如果 OptiView XG 检测到任何问题，会在设备上显示出来。<br />
工程师只需单击图表即可浏览设备和路径，以便查看特定网络区域是否存在问题，明确显示需要进行进一步分析的位置。可立即将该图表保存为 PDF 或 HTML 格式的报告。</p>
<p><a href="http://www.faxytech.com/wp-content/uploads/2011/07/RealTimeMultiPortStats.jpg" class="highslide-image" onclick="return hs.expand(this);"><img class="alignnone size-full wp-image-4631" title="RealTimeMultiPortStats" src="http://www.faxytech.com/wp-content/uploads/2011/07/RealTimeMultiPortStats.jpg" alt="" width="350" height="249" /></a></p>
<p><strong>实时、深度基础设施分析加速故障排除</strong>获取详细、实时（每 30 秒更新一次）的界面使用情况和误差，以确定性能问题是否由超流量引起。这些详细数据可以持续收集 24 小时。可按照 I/F 指数、使用情况、广播、误差、或冲突对界面进行快速排序。</p>
<p>&nbsp;</p>
<p><strong>深入分析，包括：</strong></p>
<ul>
<li>所有交换机端口配置的表格视图，包括每台主机及其连接处的标识。</li>
<li>图形视图包括每个交换机端口的使用情况和错误率，直观了解过度使用或出错的端口。</li>
</ul>
<p>快速确定性能问题是否与端口的链路速度或重复错误配置、过度使用或过多主机有关。</p>
<p><a href="http://www.faxytech.com/wp-content/uploads/2011/07/DiscoveryofVLANconfigurations.jpg" class="highslide-image" onclick="return hs.expand(this);"><img class="alignnone size-full wp-image-4632" title="DiscoveryofVLANconfigurations" src="http://www.faxytech.com/wp-content/uploads/2011/07/DiscoveryofVLANconfigurations.jpg" alt="" width="350" height="249" /></a></p>
<p><strong>VLAN 发现和分析 </strong><br />
通过查看以下信息，确定连接问题是否与 VLAN 配置有关：</p>
<ul>
<li>交换机上配置的 VLAN</li>
<li>每个 VLAN 的成员组成的界面</li>
<li>识别主干或上行端口，以及当前使用的主干协议</li>
<li>识别每个 VLAN 成员的主机。</li>
</ul>
<p><a href="http://www.faxytech.com/wp-content/uploads/2011/07/WAN_InterfaceAnalysis.jpg" class="highslide-image" onclick="return hs.expand(this);"><img class="alignnone size-full wp-image-4633" title="WAN_InterfaceAnalysis" src="http://www.faxytech.com/wp-content/uploads/2011/07/WAN_InterfaceAnalysis.jpg" alt="" width="350" height="249" /></a></p>
<p><strong>路由器和 WAN 链接分析</strong><br />
深入设备分析功能可识别路由器 ARP 缓存错误或路由表错误，同时了解如何管理和排除成本高昂的 WAN 链路故障。请参阅 WAN 链接配置，它以图形化方式显示了使用情况和出错率，并标识了有关 ISDN、帧中继、T1/E1、T3 和 ATM 链接的特定错误类型。<br />
内置的远程登录服务和网络浏览器可以直接通过 OptiView XG 重新配置设备。</p>
<p><span style="color: #ff0000;"><strong>网络连接和链路验证</strong></span><br />
超速查看连接位置、链路类型和速度、最近的交换机、本地流量、DHCP/DNS 服务、以及您的网络连接是否可行。该显示板适合快速验证网络的移动、添加及更改。</p>
<p>您几乎可在分析仪显示的任何屏幕上生成报告。这包括有详细报告的仪表板、面板和任意主屏幕，即“发现”、“问题”、“流量分析”等。许多报告可以自定义内容，以及标题信息和标志。报告可以保存为 HTML 或 PDF 格式。这样您可更快更方便地制作项目文件，并可将其用于网络评估和基线制定，提供更好的参照数据供将来参考。</p>
<p><a href="http://www.faxytech.com/wp-content/uploads/2011/07/reporttopconversations.jpg" class="highslide-image" onclick="return hs.expand(this);"><img class="alignnone size-full wp-image-4635" title="reporttopconversations" src="http://www.faxytech.com/wp-content/uploads/2011/07/reporttopconversations.jpg" alt="" width="625" height="601" /></a></p>
<p>&nbsp;</p>
<p>界面和设备库存报告可即时保存为 CSV 格式以用于其他系统和文件流程。</p>
<p><strong><a href="http://www.faxytech.com/wp-content/uploads/2011/07/interfacereport.jpg" class="highslide-image" onclick="return hs.expand(this);"><img class="alignnone size-full wp-image-4636" title="interfacereport" src="http://www.faxytech.com/wp-content/uploads/2011/07/interfacereport.jpg" alt="" width="576" height="174" /></a><br />
自动网络映射</strong></p>
<p>在诊断性能问题时，网络工程师“看到”网络上发生的情况、了解网络中的用户以及他们的连接位置和“从这里到那里”之间的的路径的速度越快，越可迅速的找到根本原因。这对经常进行“未知” 网络故障排除的维护组织或系统集成商来说尤其如此。传统方法（CLI 或元件管理器）解决问题耗时过长，所呈现的数据太过复杂，不易理解和关联。<br />
<a href="http://www.faxytech.com/wp-content/uploads/2011/07/newmap1.jpg" class="highslide-image" onclick="return hs.expand(this);"><img class="alignnone size-full wp-image-4637" title="newmap" src="http://www.faxytech.com/wp-content/uploads/2011/07/newmap1.jpg" alt="" width="544" height="313" /></a></p>
<p><a href="http://www.faxytech.com/wp-content/uploads/2011/07/newmap1.jpg" class="highslide-image" onclick="return hs.expand(this);"></a>通过使用 OptiView 专利的发现引擎，用户能够以灵活的映射式界面与网络交互，直观地查看网络配置和拓扑问题，加速故障处理。</p>
<p>文件提供对于部署前的网络评估、新技术的推出等任何项目都是重要步骤，而这一步骤有时会需要很长时间才能完成。而在图形映射用户界面，只需一键即可将映射数据发送到 Visio 文件生成器，创建即时、专业的网络文件。OptiView XG 的映射功能可节省大量人力，使文件随网络变化而持续更新，还可为客户项目提供即时映射，是企业或服务性组织的理想选择。</p>
<p><strong>无线网络映射</strong></p>
<p><strong><a href="http://www.faxytech.com/wp-content/uploads/2011/07/wlan-map.jpg" class="highslide-image" onclick="return hs.expand(this);"><img class="alignnone size-full wp-image-4638" title="wlan map" src="http://www.faxytech.com/wp-content/uploads/2011/07/wlan-map.jpg" alt="" width="490" height="303" /></a></strong></p>
<p><a href="http://www.flukenetworks.com/sites/flukenetworks.com/files/assets/wlan%20map.JPG" class="highslide-image" onclick="return hs.expand(this);"></a>节省大量人力！借助版本 11 中增强的自动化映射功能，OptiView XG 现在可使用无线 LAN 控制器 (WLC) 中的数据创建无线网络连接图。您可通过选择一个或多个 SSID、需要的 WLAN 频段、设备和安全类型对图上的内容进行过滤。用户可配置图的详情，包括链接速度、使用的信道、AP 模式和容量、每 AP 客户端数量等。有线基础设施连接显示整个网络（端对端），让您随时掌握网络的最新信息！单击报告图标可立即生成显示图形的 Visio 文档。</p>
<p><span style="color: #ff0000;"><strong style="font-size: 1.17em;">网络性能测试</strong></span></p>
<div id="14310a">
<p>企业或服务提供商的网络工程师现在可使用一个工具来检测性能并对复杂的网络和应用程序问题进行故障排除。用户能够利用网络性能测试功能（NPT，OptiView XG 版本 10 及更高版本提供）对整个广域网、校园网的链路或数据中心和站点内部网络的高性能链接进行测试和故障排除。NPT 对高达 10 Gbps 的线速网络从带宽、延时、抖动和丢包率等方面进行性能量化分析，为网络工程师提供有关其基础架构性能以及支持当前和未来应用能力的可靠数据。</p>
<p><strong>XG 的网络性能测试</strong>用于：</p>
<ul>
<li>解决网络和应用程序性能问题</li>
<li>在部署新的服务（如视频或 VoIP）前评估网络性能。</li>
<li>验证其数据中心内部新的基础架构要素和主要链路性能。</li>
<li>独立确定其服务提供商是否达到商定的服务品质 (SLA) 。</li>
<li>测试所需 QoS 是否有端到端的维护</li>
</ul>
<p><strong>比其他测试方法更加灵活、强大。</strong><br />
OptiView XG 的 NPT 基于 ITU-T Y.1564（测试实际应用中以太网性能的全面标准），与旧标准（如 RFC2544）相比性能增强，其中包括：<br />
<strong>速度更快</strong>—LRPT 选项在单个测试（而不是多个独立测试）中检测所有主要性能服务水平标准（SLC）—可用性、吞吐量、失帧、延时和延时变化（抖动）。<br />
<strong>固定测试次数</strong>— RFC 2544 吞吐量测试过程中的单个丢帧需要再次运行，因此测试时间可能是其设定时间的很多倍。ITU-T Y.1564 测试在一次完整检测中只需运行一次。<br />
<strong>更全面地衡量 SLA 要求</strong> &#8211; 包括超量信息和超额突发速率 (EIR/EBR) 以及可用性。在测试中检测每个帧的延时和抖动，而不是每个测试只能检测一个帧。<br />
<strong>更加灵活</strong> &#8211; 支持具有独立目的地、验收标准、CoS 和 VLAN 设置的最高 8 个同步流。</p>
<p>其他功能：</p>
<ul>
<li>通过图形路径分析发现性能瓶颈所在。</li>
<li>双向测试，从运行水平（用于故障排除）到全线速 10 Gbps （用于验证）</li>
<li>灵活的层 2 与层 3 设置，其中包括源与目的地 MAC 和 IP 地址、VLAN 设置、具有 DSCP 或 IP 优先级的 TOS、UDP 端口号和帧内容</li>
<li>可用性、吞吐量、失帧、延时和抖动（延时变化）的服务验收标准范围的完整设置</li>
<li>基于服务验收标准说明通过/失败的全面报告</li>
</ul>
<table align="right">
<tbody>
<tr>
<td></td>
</tr>
<tr>
<td></td>
</tr>
</tbody>
</table>
<p><strong>流量生成</strong><br />
通过使用高达 10Gbps 的模拟流量来增加网络压力，以确定添加新应用程序或网络用户的影响，评估网络实施新部署的完备程度。}</p>
<p>用户配置包括协议类型、帧大小、帧速、使用率百分比和要传输的帧数，以及流量类型：广播、多播或单播。</p>
<p>选择 IP 协议让您可以选择“存活时间” (TTL) 参数和 TOS (QOS) 参数，例如 Minimum Delay、 Maximum Throughput、 Maximum Reliability、 Minimum Monetary Cost 和 Maximum Security 等，以确保正确的路由配置。</p>
<p><a href="http://www.faxytech.com/wp-content/uploads/2011/07/Local_Connectivity_Stats.jpg" class="highslide-image" onclick="return hs.expand(this);"><img class="alignnone size-full wp-image-4639" title="Local_Connectivity_Stats" src="http://www.faxytech.com/wp-content/uploads/2011/07/Local_Connectivity_Stats.jpg" alt="" width="350" height="249" /></a></p>
<p><a href="http://www.faxytech.com/wp-content/uploads/2011/07/TrafficGeneration_.jpg" class="highslide-image" onclick="return hs.expand(this);"><img class="alignnone size-full wp-image-4640" title="TrafficGeneration_" src="http://www.faxytech.com/wp-content/uploads/2011/07/TrafficGeneration_.jpg" alt="" width="350" height="249" /></a></p>
<p><strong>吞吐量测试</strong><br />
结合一台额外的 OptiView XG 网络分析平板电脑（用于 10 Gbps 吞吐量）或 OptiView 管理设备，一台 <span class='wp_keywordlink'><a href="http://www.faxytech.com/archives/etherscope-2.html" title="福禄克FLUKE网络测试仪ES网络通">EtherScope</a></span>? 或 <span class='wp_keywordlink'><a href="http://www.faxytech.com/archives/onetouch-at.html" title="OneTouch">OneTouch</a></span>? Network Assistant、或 <span class='wp_keywordlink'><a href="http://www.faxy-tech.com/Products/LR-G2.html" title="linkrunner">LinkRunner</a></span>? Pro Reflector（高达 1 Gbps），XG 吞吐量测试可检测两个 <span class='wp_keywordlink'><a href="http://www.faxytech.com" title="Fluke Networks">Fluke Networks</a></span> 设备之间的双向数据流，从而验证 LAN 和 WAN 的吞吐能力。</p>
<p>吞吐量测试可以配置以下参数：</p>
<ul>
<li>数据速度（高达 10 Gbps） – 最大速度由链路速度和双工确定。</li>
<li>帧大小 – 从七种不同的帧大小中选择，或是选择扫描来运行对七种预设帧大小的测试。OptiView XG 为高达 9000 字节的巨型帧提供支持。</li>
<li>内容 – 为所有 1、所有 0、交替出现的 1 和 0 或随机出现的 1 和 0 选择有效负载。</li>
<li>测试持续时间可以为 2秒到18 小时。</li>
</ul>
<p><a href="http://www.faxytech.com/wp-content/uploads/2011/07/Throughput_Testing.jpg" class="highslide-image" onclick="return hs.expand(this);"><img class="alignnone size-full wp-image-4641" title="Throughput_Testing" src="http://www.faxytech.com/wp-content/uploads/2011/07/Throughput_Testing.jpg" alt="" width="350" height="249" /></a></p>
<p>测试结果可以通过表格或图形格式查看。速度格式表格视图说明了本地和远程传输和接收速度，以及两台设备接收到的帧的总百分比。如果切换到帧格式表格视图，则可显示传输和接收到的本地和远程帧的数量，以及两台设备接收到的帧的总百分比。</p>
<p>&nbsp;</p>
<p>&nbsp;</p>
<p>吞吐量测试将测量两台 Fluke Network 设备之间的双向数据流，以验证 LAN 和 WAN 的吞吐能力。吞吐量测试要求您的网络中有另外一台用于通信的设备。该第二台设备可以是一台 OptiView XG 网络分析平板电脑（用于 10 Gbps 吞吐量）或 OptiView 管理设备，也可以是 EtherScope? 或 OneTouch? Network Assistant、LinkRunner? Pro Reflector（高达 1 Gbps）。</p>
<p>吞吐量测试可以配置以下参数：</p>
<ol>
<li>数据速度（高达 10 Gbps） – 最大速度由链路速度和双工确定。</li>
<li>帧大小 – 从七种不同的帧大小中选择，或是选择扫描来运行对七种预设帧大小的测试。OptiView XG 为高达 9000 字节的巨型帧提供支持。</li>
<li>内容 – 为所有 1、所有 0、交替出现的 1 和 0 或随机出现的 1 和 0 选择有效负载。</li>
<li>测试持续时间可以为 2秒到18 小时。</li>
</ol>
<div>
<p>&nbsp;</p>
<p><strong>服务提供商</strong>可利用 OptiView XG 验证层2服务并为客户企业网络提供“增值” 支持，从排除应用性能故障问题到进行网络评估和新技术应用，如 VoIP 和视频。</p>
<p><strong>企业可通过 XG 的网络性能测试功能：</strong></p>
<ul>
<li>独立确定其服务提供商是否达到商定的服务品质 (SLA) 。</li>
<li>验证其数据中心内部新的基础架构要素和主要链路性能。</li>
<li>解决网络和应用程序性能问题</li>
<li>在部署新的服务（如视频或 VoIP）前评估网络性能。</li>
</ul>
<p>比其他测试方法更加灵活、强大。</p>
</div>
<div>
<p>OptiView XG 的 NPT 基于 ITU-T Y.1564（测试实际应用中以太网性能的最新标准），与旧标准（如 RFC2544）相比性能增强，其中包括：</p>
<ul>
<li><strong>速度更快</strong>—LRPT 选项在单个测试（而不是多个独立测试）中检测所有主要性能服务水平标准（SLC）—可用性、吞吐量、失帧、延时和延时变化（抖动）。</li>
<li><strong>固定测试次数</strong>— RFC 2544 吞吐量测试过程中的单个丢帧需要再次运行，因此测试时间可能是其设定时间的很多倍。ITU-T Y.1564 测试在一次完整检测中只需运行一次。</li>
<li><strong>更全面</strong>—衡量其他主要服务品质协议 (SLA) 要求，包括超量信息和超额突发速率 (EIR/EBR) 以及可用性。在测试中检测每个帧的延时和抖动。</li>
<li><strong>更加灵活</strong>—支持具有独立目的地、SLA 和 SLC、CoS 和 VLAN 设置的多个同步流。</li>
</ul>
<table border="1" cellspacing="0" cellpadding="5" width="100%">
<tbody>
<tr>
<td width="26%">测量/特点</td>
<td width="28%">基本吞吐量测试</td>
<td width="23%">RFC 2544</td>
<td width="23%">ITU Y.1564 (NPT)</td>
</tr>
<tr>
<td><strong>吞吐量</strong></td>
<td>?</td>
<td>?</td>
<td>?</td>
</tr>
<tr>
<td><strong>损失</strong></td>
<td>?</td>
<td>?</td>
<td>?</td>
</tr>
<tr>
<td><strong>延时</strong></td>
<td></td>
<td>?</td>
<td>?</td>
</tr>
<tr>
<td><strong>抖动</strong></td>
<td></td>
<td></td>
<td>?</td>
</tr>
<tr>
<td><strong>多流</strong></td>
<td></td>
<td></td>
<td>?</td>
</tr>
<tr>
<td><strong>服务测试类别</strong></td>
<td></td>
<td></td>
<td>?</td>
</tr>
<tr>
<td><strong>非对称链路测试</strong></td>
<td></td>
<td></td>
<td>?</td>
</tr>
<tr>
<td><strong>超量信息速率</strong></td>
<td></td>
<td></td>
<td>?</td>
</tr>
<tr>
<td><strong>超额突发速率</strong></td>
<td></td>
<td></td>
<td>?</td>
</tr>
<tr>
<td><strong>流量监管</strong></td>
<td></td>
<td></td>
<td>?</td>
</tr>
</tbody>
</table>
</div>
<p>测试结果可以通过表格或图形格式查看。速度格式表格视图说明了本地和远程传输和接收速度，以及两台设备接收到的帧的总百分比。如果切换到帧格式表格视图，则可显示传输和接收到的本地和远程帧的数量，以及两台设备接收到的帧的总百分比。</p>
</div>
<p><span style="color: #ff0000;"><strong>一般特征</strong></span></p>
<div id="4397a">
<p><strong>远程用户界面和访问</strong><br />
<a href="http://www.faxytech.com/wp-content/uploads/2011/07/UserAccounts.jpg" class="highslide-image" onclick="return hs.expand(this);"><img class="alignnone size-full wp-image-4642" title="UserAccounts" src="http://www.faxytech.com/wp-content/uploads/2011/07/UserAccounts.jpg" alt="" width="350" height="249" /></a></p>
<p><a href="http://www.faxytech.com/wp-content/uploads/2011/07/UserAccounts.jpg" class="highslide-image" onclick="return hs.expand(this);"></a>只需在 Web 浏览器中点击正确配置的 OptiView XG 平板电脑的 IP 地址，即可检索保存的报告和捕获文件。您还可以安装远程用户界面 (UI)，并通过 TCP 连接利用您的 PC 远程访问 OptiView XG。一旦安装了远程 UI，只需在界面中输入 OptiView XG 的 IP 地址，即可查看默认的仪表板。接着，您可以创建自己的远程仪表板来查看网络。</p>
<p>OptiView XG 和远程 UI 之间的通信可以加密。一台便携式 OptiView XG 可以支持 32 个远程会话，以便协同排除故障，或者可以在一台 PC 上打开多个会话以提供远程“NOC”视图。OptiView XG 具有独特的单独管理端口，用于在测试端口独立于网络进行“带外管理”。使用远程界面时，所有创建的仪表板被保存在用户的 PC 中，以便对各远程用户进一步定制。</p>
<p>&nbsp;</p>
<p><strong>配置文件管理</strong><br />
<a href="http://www.faxytech.com/wp-content/uploads/2011/07/profile_management.jpg" class="highslide-image" onclick="return hs.expand(this);"><img class="alignnone size-full wp-image-4643" title="profile_management" src="http://www.faxytech.com/wp-content/uploads/2011/07/profile_management.jpg" alt="" width="350" height="250" /></a></p>
<p><a href="http://www.faxytech.com/wp-content/uploads/2011/07/profile_management.jpg" class="highslide-image" onclick="return hs.expand(this);"></a>对于需要在多个站点或不同客户端之间移动的工程师，OptiView XG（版本 12）能够将仪器设置保存为站点或客户端特定的配置文件，从而在不同网络之间移动时能够提高仪器的再配置速度。这使得 XG 成为系统集成商、咨询师、安全/审计员和其他现场团队的更强力且方便的工具。</p>
<p>&nbsp;</p>
<p><strong>用户帐户</strong><br />
通过用户帐户屏幕，您可以添加并修改各个 OptiView XG 用户的安全信息，以防止对某些功能的未经授权使用，从而使规章得到遵守。它还可以使用户访问强大的故障排除功能，如 SNMP，同时隐藏团体字符串。可以禁用的功能包括信息包捕获和解码、流量生成、远程用户界面和 OptiView XG 配置。</p>
<p>&nbsp;</p>
<p><strong>上下文帮助</strong><br />
帮助信息根据上下文链接到 OptiView XG 的各个屏幕。当显示该帮助屏幕时，您可以从目录中选择其它信息，选择索引项，或是针对任何帮助主题或术语进行全文搜索。</p>
<p>&nbsp;</p>
<p><strong>可移动硬盘</strong><br />
只需连接一个工具，即可让您了解分类网络中发生的事情，确保您的网络分析仪硬盘中存储的所有敏感数据绝不会泄漏。可以将 OptiView XG 平板电脑发现的网络信息存储到移动硬盘，只需取下并更换硬盘即可从不同级别的分类环境、以及在分类和不分类系统之间移动 OptiView XG。额外的预配置硬盘单独提供。</p>
</div>
<p>&nbsp;</p>
<h4>福禄克Fluke OptiView ?XG网络分析平板电脑（OPVXG,OPVXG-10G,OPVXG-LAN,OPVXG-PRO)产品选型</h4>
<div>
<div>
<table cellpadding="5" width="100%">
<tbody>
<tr>
<td width="160">型号/名称</td>
<td>说明</td>
</tr>
<tr>
<td>OPVXG</td>
<td>OptiView XG 网络分析平板电脑，1Gbps （仅在已认证 XG 无线网络的国家可售）</td>
</tr>
<tr>
<td>OPVXG-10G</td>
<td>OptiView XG 网络分析平板电脑，10Gbps （仅在已认证 XG 无线网络的国家可售）<a href="http://cn.flukenetworks.com/sites/flukenetworks.com/files/assets/Fn-OptiViewXG_28a.png" class="highslide-image" onclick="return hs.expand(this);"><strong> </strong></a></td>
</tr>
<tr>
<td><span class='wp_keywordlink'><a href="http://www.faxytech.com/archives/optiview-xg.html" title="OPVXG/GLD">OPVXG/GLD</a></span></td>
<td>OptiView XG 网络分析平板电脑，1 Gbps，一年金牌支持（<em>仅在美国销售</em>）。（也可选择 3 年金牌支持：<span class='wp_keywordlink_affiliate'><a href="http://www.faxytech.com/tag/opvxggld" title="查看 OPVXG/GLD 的全部文章" target="_blank">OPVXG/GLD</a></span>3）</td>
</tr>
<tr>
<td>OPVXG-LAN</td>
<td>OptiView XG 网络分析平板电脑，1Gbps，仅支持有线网络</td>
</tr>
<tr>
<td>OPVXG-LAN-10G</td>
<td>OptiView XG – 网络分析平板电脑，10 Gbps，仅有线型</td>
</tr>
<tr>
<td><span class='wp_keywordlink'><a href="http://www.faxytech.com/archives/optiview-xg.html" title="OPVXG-10G/GLD">OPVXG-10G/GLD</a></span></td>
<td>OptiView XG 网络分析平板电脑，10 Gbps，一年金牌支持（<em>仅在美国销售</em>）?（也可选择 3 年金牌支持：<span class='wp_keywordlink_affiliate'><a href="http://www.faxytech.com/tag/opvxg-10ggld" title="查看 OPVXG-10G/GLD 的全部文章" target="_blank">OPVXG-10G/GLD</a></span>3）</td>
</tr>
<tr>
<td><span class='wp_keywordlink'><a href="http://www.faxytech.com/archives/opvxg-wl-pro.html" title="福禄克FLuke OPVXG-WL-PRO">OPVXG-WL-PRO</a></span></td>
<td>OptiView XG – 配备 AirMagnet WiFi Analyzer 和 Spectrum XT Spectrum Analyzer 的无线分析平板电脑</td>
</tr>
<tr>
<td>OPVXG-WL-PROPLUS</td>
<td>OptiView XG – 配备 AirMagnet WiFi Analyzer、Spectrum XT Spectrum Analyzer 和 SurveyPro Planning Software 的无线分析平板电脑</td>
</tr>
</tbody>
</table>
<div>捆包</div>
<table cellpadding="5" width="100%">
<tbody>
<tr>
<td width="160">型号/名称</td>
<td>说明</td>
</tr>
<tr>
<td>OPVXG-PRO</td>
<td>OptiView XG – 网络分析平板电脑，1 Gbps，配有 AirMagnet WiFi Analyzer 和 Spectrum XT（只在取得 XG 无线认证的国家销售）</td>
</tr>
<tr>
<td><span class='wp_keywordlink'><a href="http://www.faxytech.com/archives/optiview-xg.html" title="OPVXG-PRO/GLD">OPVXG-PRO/GLD</a></span></td>
<td>OptiView XG 网络分析平板电脑，1 Gbps，配有 AirMagnet WiFi Analyzer、AirMagnet Spectrum XT 和 1 年金牌支持 (<em>仅在美国销售</em>)?（也可选择 3 年支持：<span class='wp_keywordlink_affiliate'><a href="http://www.faxytech.com/tag/opvxg-progld" title="查看 OPVXG-PRO/GLD 的全部文章" target="_blank">OPVXG-PRO/GLD</a></span>3）</td>
</tr>
<tr>
<td>OPVXG-PROPLUS</td>
<td>OptiView XG – 网络分析平板电脑，1 Gbps，配备 AirMagnet WiFi Analyzer、Spectrum XT 和 SurveyPro（只在取得 XG 无线认证的国家销售）</td>
</tr>
<tr>
<td>OPVXG-PROPLUS/GLD</td>
<td>OptiView XG – 网络分析平板电脑，1 Gbps，配备 AirMagnet WiFi Analyzer、Spectrum XT、SurveyPro 和 1 年金牌支持（只在取得 XG 无线认证的国家销售）（也可选择 3 年金牌支持：OPVXG-PROPLUS/GLD3）</td>
</tr>
<tr>
<td><span class='wp_keywordlink'><a href="http://www.faxytech.com/archives/opvxg-expt.html" title="福禄克Fluke OPVXG-EXPT">OPVXG-EXPT</a></span></td>
<td>OptiView XG – 网络分析平板电脑，10 Gbps，配备 AirMagnet WiFi Analyzer 和 Spectrum XT（只在取得 XG 无线认证的国家销售）</td>
</tr>
<tr>
<td><span class='wp_keywordlink'><a href="http://www.faxytech.com/archives/optiview-xg.html" title="OPVXG-EXPT/GLD">OPVXG-EXPT/GLD</a></span></td>
<td>OptiView XG 网络分析平板电脑, 10 Gbps，配有 AirMagnet WiFi Analyzer、AirMagnet Spectrum XT 和 1 年金牌支持 (<em>仅在美国销售</em>)（也可选择 3 年金牌支持：<span class='wp_keywordlink_affiliate'><a href="http://www.faxytech.com/tag/opvxg-expt" title="查看 OPVXG-EXPT 的全部文章" target="_blank">OPVXG-EXPT</a></span>/GLD3）</td>
</tr>
<tr>
<td>OPVXG-EXPTPLUS</td>
<td>OptiView XG – 网络分析平板电脑，10 Gbps，配备 AirMagnet WiFi Analyzer、Spectrum XT 和 SurveyPro（只在取得 XG 无线认证的国家销售）</td>
</tr>
<tr>
<td>OPVXG-EXPTPLUS/GLD</td>
<td>OptiView XG – 网络分析平板电脑，10 Gbps，配备 AirMagnet WiFi Analyzer、Spectrum XT、SurveyPro 和 1 年金牌支持（只在取得 XG 无线认证的国家销售）（也可选择 3 年金牌支持：OPVG-EXPTPLUS/GLD3）</td>
</tr>
</tbody>
</table>
<div>选件</div>
<table cellpadding="5" width="100%">
<tbody>
<tr>
<td width="160">型号/名称</td>
<td>说明</td>
</tr>
<tr>
<td>OPVXG-10G-OPT</td>
<td>10OptiView XG 的千兆选项</td>
</tr>
<tr>
<td>OPVXG-WFA</td>
<td>OptiView XG 的 <span class='wp_keywordlink'><a href="http://www.faxytech.com/products/testers/airmagnet" title="Airmagnet ">Airmagnet </a></span>WiFi Analyzer</td>
</tr>
<tr>
<td>OPVXG-SXT</td>
<td>OptiView XG 的 Airmagnet 频谱 XT</td>
</tr>
<tr>
<td>OPVXG-WSP</td>
<td>OptiView XG 的无线调查与规划套件</td>
</tr>
<tr>
<td>OPVXG-WSPI</td>
<td>OptiView 无线套件、调查、规划和频谱 XT</td>
</tr>
<tr>
<td>OPVXG-WL</td>
<td>OptiView 的 WLAN 套件、调查、规划、频谱 XT 和 WiFi 分析仪</td>
</tr>
<tr>
<td>OPVXG-WL-PRO-UGD</td>
<td>OptiView XG 无线分析平板电脑升级到 1G 有线/无线 (XG-PRO)</td>
</tr>
<tr>
<td>OPVXG-WL-EXPT-UGD</td>
<td>OptiView XG 无线分析平板电脑升级到 10G 有线/无线 (XG-EXPT)</td>
</tr>
</tbody>
</table>
<div>零配件</div>
<table cellpadding="5" width="100%">
<tbody>
<tr>
<td width="160">型号/名称</td>
<td>说明</td>
</tr>
<tr>
<td>OPVXG-ACCKIT</td>
<td>OptiView XG 的附件工具包。包含电池充电器配套 (OPVXG-BATT-KIT)、硬壳便携箱 (OPVXG-HCASE)、键盘 (OPVXG-KB)、额外电源 (OPVXG-PS)、备用硬盘 (OPVXG-RHD) 和保护套 (OPVXG-SLEEVE)</td>
</tr>
<tr>
<td>OPVXG-STYLUS</td>
<td>OptiView XG 的无源手写笔</td>
</tr>
<tr>
<td>OPVXG-STRAPS</td>
<td>OptiView XG 的背带、手提和肩负</td>
</tr>
<tr>
<td>OPVXG-HCASE</td>
<td>OptiView XG 的硬便携箱</td>
</tr>
<tr>
<td>OPVXG-CCASE</td>
<td>OptiView XG 的带肩带的便携箱</td>
</tr>
<tr>
<td>OPVXG-SLEEVE</td>
<td>OptiView XG 的保护套</td>
</tr>
<tr>
<td>OPVXG-10G</td>
<td>OptiView XG 的迷你键盘</td>
</tr>
<tr>
<td>OPVXG-PS</td>
<td>OptiView XG 的电源供应器</td>
</tr>
<tr>
<td>OPVXG-BATTERY</td>
<td>OptiView XG 的电池组</td>
</tr>
<tr>
<td>OPVXG-CHARGER</td>
<td>OptiView XG 的电池充电器</td>
</tr>
<tr>
<td>OPVXG-BATT-KIT</td>
<td>OptiView XG 的电池和充电器配套</td>
</tr>
<tr>
<td>OPV-OMNI-ANT</td>
<td>OptiView XG 的全方位定向天线</td>
</tr>
<tr>
<td>OPV-DIRECT-ANT</td>
<td>OptiView XG 的定向天线套件</td>
</tr>
<tr>
<td>OPVXG-SFP-PLUS-SR</td>
<td>光收发模块、Sfp+、10gbase-Sr、850nm、多模</td>
</tr>
<tr>
<td>OPVXG-SFP-PLUS-LR</td>
<td>光收发模块、Sfp+、10gbase-Lr、1310nm、单模</td>
</tr>
<tr>
<td>OPVXG-SFP-PLUS-LRM</td>
<td>光收发模块、Sfp+、10gbase-Lrm，1310nm、多模</td>
</tr>
</tbody>
</table>
<div>支持</div>
<table cellpadding="5" width="100%">
<tbody>
<tr>
<td width="160">型号/名称</td>
<td>说明</td>
</tr>
<tr>
<td><span class='wp_keywordlink'><a href="http://www.faxytech.com/archives/optiview-xg.html" title="GLD-OPVXG">GLD-OPVXG</a></span></td>
<td>OptiView XG 网络分析平板电脑 1 年金牌支持，1 Gbps （还提供 3 年的承保：GLD3-OPVXG）</td>
</tr>
<tr>
<td><span class='wp_keywordlink'><a href="http://www.faxytech.com/archives/optiview-xg.html" title="GLD-OPVXG-LAN">GLD-OPVXG-LAN</a></span></td>
<td>OptiView XG 网络分析平板电脑 1 年金牌支持，1 Gbps，没有无线电，（还提供 3 年承保：GLD3-OPVXG-LAN）</td>
</tr>
<tr>
<td><span class='wp_keywordlink'><a href="http://www.faxytech.com/archives/optiview-xg.html" title="GLD-OPVXG-10G">GLD-OPVXG-10G</a></span></td>
<td>OptiView XG 网络分析平板电脑 1 年金牌支持，10 Gbps（还提供 3 年承保：GLD3-OPVXG-10G）</td>
</tr>
<tr>
<td><span class='wp_keywordlink'><a href="http://www.faxytech.com/archives/optiview-xg.html" title="GLD-OPVXG-PRO">GLD-OPVXG-PRO</a></span></td>
<td>OptiView XG 网络分析平板电脑 1 年金牌支持，1 Gbps，AirMagnet WiFi Analyzer 和 AirMagnet Spectrum XT（还提供 3 年承保：GLD3-OPVXG-PRO）</td>
</tr>
<tr>
<td>GLD-OPVXG-PROPLUS</td>
<td>1 年金牌支持的 OptiView XG 网络分析平板电脑，1 Gbps，AirMagnet WiFi Analyzer、AirMagnet Spectrum XT 和 SurveyPro（还提供 3 年承保：GLD3-OPVXG-PROPLUS）</td>
</tr>
<tr>
<td><span class='wp_keywordlink'><a href="http://www.faxytech.com/archives/optiview-xg.html" title="GLD-OPVXG-EXPT">GLD-OPVXG-EXPT</a></span></td>
<td>OptiView XG 网络分析平板电脑 1 年金牌支持，10 Gbps，AirMagnet WiFi Analyzer 和 AirMagnet Spectrum XT（还提供 3 年承保：GLD3-OPVXG-EXPT）</td>
</tr>
<tr>
<td>GLD-OPVG-EXPTPLUS</td>
<td>OptiView XG 网络分析平板电脑 1 年金牌支持，10 Gbps，AirMagnet WiFi Analyzer、AirMagnet Spectrum XT 和 SurveyPro（还提供 3 年承保：GLD3-OPVG-EXPTPLUS）</td>
</tr>
<tr>
<td>GLD-OPVXG-WFA</td>
<td>OptiView XG 网络分析平板电脑的 <span class='wp_keywordlink'><a href="http://www.faxytech.com/archives/airmagnet-wifi-analyzer-pro.html" title="Fluke AirMagnet WiFi Analyzer 无线网络测试仪">AirMagnet WiFi Analyzer </a></span>1 年金牌承保，（还提供3年承保：GLD3-OPVXG-WFA）</td>
</tr>
<tr>
<td>GLD-OPVXG-SXT</td>
<td>OptiView XG 网络分析平板电脑的 AirMagnet Spectrum XT 1 年金牌承保，（还提供3年承保：GLD3-OPVXG-SXT）</td>
</tr>
<tr>
<td>GLD-OPVXG-WSP</td>
<td>OptiView XG 网络分析平板电脑的 AirMagnet Survey &amp; Planner 1 年金牌承保， （还提供3年承保：GLD3-OPVXG-WSP）</td>
</tr>
<tr>
<td>GLD-OPVXG-WL</td>
<td>1 年金牌支持的 OptiView WLAN 套件：OptiView XG 网络分析平板电脑上的 Survey、Planner、Spectrum XT 和 WiFi Analyzer</td>
</tr>
<tr>
<td>GLD-OPVXG-WL-PRO</td>
<td>1 年金牌支持的 OptiView 无线分析平板电脑，配有 AirMagnet WiFi Analyzer 和 Spectrum XT Spectrum Analyzer</td>
</tr>
<tr>
<td>GLD-OPVXG-WL-PLUS</td>
<td>1 年金牌支持的 OptiView 无线分析平板电脑，配有 AirMagnet WiFi Analyzer、Spectrum XT Spectrum Analyzer 和 SurveyPro Planning Software</td>
</tr>
</tbody>
</table>
</div>
</div>
</div>
</div>
<div>
<h4>福禄克Fluke OptiView XG网络分析平板电脑（OPVXG,OPVXG-10G,OPVXG-LAN,OPVXG-PRO)</h4>
</div>
<div><span style="text-align: -webkit-center;">&nbsp;</p>
<table border="1" cellpadding="5" width="100%">
<tbody>
<tr>
<td colspan="2">物理规格</td>
</tr>
<tr>
<td>体积</td>
<td>（高、宽、深） 9.45英寸 x 12.43英寸 x 2.03英寸 (240 毫米 x 315.7 毫米 x 51.6毫米)</td>
</tr>
<tr>
<td>重量</td>
<td>5.6 磅（2.5 公斤），带电池；4.5 磅（1.8 公斤），无电池</td>
</tr>
<tr>
<td>显示屏</td>
<td>彩色有源矩阵 TFT LCD、1024 x 768 像素、LED 背照灯、带2触点的触摸屏</td>
</tr>
<tr>
<td>安全性</td>
<td>背板上的 Kensington? 安全插槽，用于安全线缆连接</td>
</tr>
<tr>
<td colspan="2">环境规格</td>
</tr>
<tr>
<td>工作<span class='wp_keywordlink'><a href="http://www.faxytech.com/products/testers/temp" title="温度测试">温度</a></span>*</td>
<td>10°C 至 30°C（50°F 至 86°F） ，相对湿度达 95% 。0°C 至 50°C（32°F 至 122°F），相对湿度达 75%</td>
</tr>
<tr>
<td>贮存温度</td>
<td>-40°F 至 +160°F（-40°C 至 +71°C）</td>
</tr>
<tr>
<td>冲击和振动</td>
<td>符合 3 类设备的 MIL-PRF-28800F 要求</td>
</tr>
<tr>
<td>安全</td>
<td>EN 61010-1 2nd Edition</td>
</tr>
<tr>
<td>海拔高度**</td>
<td>4600?米（15000 英尺），电池供电</td>
</tr>
<tr>
<td colspan="2">电气规格</td>
</tr>
<tr>
<td>AC 适配器输入</td>
<td>100 V – 240 V， 50/60 Hz， 1.5 A</td>
</tr>
<tr>
<td>AC 适配器输出</td>
<td>19 VDC，4.74 A，90 W</td>
</tr>
<tr>
<td>电池*</td>
<td>两个用户可更换、可充电 的 45 瓦特时锂离子电池组。</td>
</tr>
<tr>
<td>电池工作时间</td>
<td>2小时（标准—禁用/关闭网络在测试端口进行 WLAN 扩展分析可延长约四个小时）</td>
</tr>
<tr>
<td>电池充电时间*</td>
<td>3 小时（典型）充电时间取决于电池的剩余电量</td>
</tr>
<tr>
<td colspan="2">系统规格</td>
</tr>
<tr>
<td>操作系统</td>
<td>Window 7 Professional 版，64 位，Service Pack 1</td>
</tr>
<tr>
<td>PC — 处理器</td>
<td>Intel? Core? Duo CPU U9300 @ 1.2GHz</td>
</tr>
<tr>
<td>PC &#8211; RAM</td>
<td>4 GB</td>
</tr>
<tr>
<td>捕获缓冲区</td>
<td>4 GB</td>
</tr>
</tbody>
</table>
<p>* 当内部温度超过 113°F (45°C) 时电池无法充电。**海拔规格适用于 OptiView XG 和电池。可使用 AC 适配器的最高海拔为 2000 米（6,600 英尺）。有线网络连接规范</p>
<div>
<table border="1" cellpadding="5" width="100%">
<tbody>
<tr>
<td colspan="2">端口</td>
</tr>
<tr>
<td width="17%">网络分析端口</td>
<td width="83%">2 RJ-45 10/100/1000BASE-T 以太网、小型可插拔 (SFP) 100/1000BASE-X 以太网、增强型小型可插拔 (SFP+) 10GBASE-X 以太网</td>
</tr>
<tr>
<td>管理端口</td>
<td>RJ-45 10/100/1000BASE-T 以太网</td>
</tr>
<tr>
<td rowspan="4">支持的 SFP 模块</td>
<td>1000BASE-SX &#8211; 850 nm（标准）</td>
</tr>
<tr>
<td>100BASE-FX &#8211; 1300 nm</td>
</tr>
<tr>
<td>1000BASE-LX &#8211; 1310 nm</td>
</tr>
<tr>
<td>1000BASE-ZX &#8211; 1550 nm</td>
</tr>
<tr>
<td rowspan="3">支持的 SFP+ 模块</td>
<td>10GBASE-SR &#8211; 850 nm（标准）</td>
</tr>
<tr>
<td>10GBASE-LR &#8211; 1310 nm</td>
</tr>
<tr>
<td>10GBASE-LRM &#8211; 1310 nm</td>
</tr>
<tr>
<td>容差</td>
<td>RJ-45 端口最大能够承受 100 伏特</td>
</tr>
<tr>
<td>USB 端口</td>
<td>三个 USB 2.0 端口</td>
</tr>
<tr>
<td>eSATA 端口</td>
<td>eSATA 端口用于连接外接硬盘</td>
</tr>
<tr>
<td>视频端口</td>
<td>标准的 VGA 端口，用于连接监视器或投影仪</td>
</tr>
<tr>
<td colspan="2">电缆</td>
</tr>
<tr>
<td>线缆类型</td>
<td>100 Ohm UTP 和 ScTP 类别 5、5E、6，ISO/IEC 等级 C、D、E</td>
</tr>
<tr>
<td rowspan="3">线缆长度测量</td>
<td>可测量的线缆长度从 3 英尺（0.9 米）到 500 英尺（152米）。</td>
</tr>
<tr>
<td>精度：± 6 英尺（± 2 米）</td>
</tr>
<tr>
<td>长度测量以所选线缆类型的额定传播速度 (NVP) 为基础</td>
</tr>
</tbody>
</table>
</div>
<div>
<div>
<p>无线网络连接规范</p>
<table border="1" cellpadding="5" width="100%">
<tbody>
<tr>
<td colspan="2">无线天线</td>
</tr>
<tr>
<td rowspan="2" width="17%">内部无线天线</td>
<td width="83%">7 根内置 2.4 GHz、1.1 dBi 峰值、5GHz、</td>
</tr>
<tr>
<td>3.2 dBi 峰值天线。</td>
</tr>
<tr>
<td rowspan="3">外置全向天线</td>
<td>WLAN 全向天线，2.4 GHz 和 5 GHz</td>
</tr>
<tr>
<td>802.11 A/B/G，50 Ω.增益：2.1 dBi (2.45 GHz)</td>
</tr>
<tr>
<td>2.4 dBi (4.9 GHz)、2.6 dBi (5.25 GHz)、2.5 dBi (5.875 GHz)</td>
</tr>
<tr>
<td rowspan="2">外置定向天线</td>
<td>天线，频率范围 2.4 &#8211; 2.5 和 4.9 &#8211; 5.9 GHz</td>
</tr>
<tr>
<td>2.4 GHz 频带的最小增益为 5.0 dBi 峰值，以及 5 GHz 频带的 7.0 dBi 峰值</td>
</tr>
<tr>
<td>外置天线连接器</td>
<td>反向 SMA</td>
</tr>
<tr>
<td colspan="2">无线适配器</td>
</tr>
<tr>
<td rowspan="5">数据传输率</td>
<td>11a：6/9/12/24/36/48/54 Mbps</td>
</tr>
<tr>
<td>11b：1/2/5.5/11 Mbps</td>
</tr>
<tr>
<td>11g：6/9/12/24/36/48/54 Mbps</td>
</tr>
<tr>
<td>11n (20 MHz)：MCS0-23，达 216 Mbps</td>
</tr>
<tr>
<td>11n (40 MHz)：MCS0-23，达 450 Mbps</td>
</tr>
<tr>
<td>工作频率</td>
<td>2.4000 ~ 2.472 GHz（工业、科学、医学频带）5.180 ~ 5.825 GHz</td>
</tr>
<tr>
<td>安全性</td>
<td>64/128 位 WEP 密钥、WPA、WPA2、802.1x</td>
</tr>
<tr>
<td rowspan="6">传送输出功率<br />
（容差：± 1.5 dBm）</td>
<td>802.11b：18 dBm</td>
</tr>
<tr>
<td>802.11b：18 dBm</td>
</tr>
<tr>
<td>802.11g：17 dBm</td>
</tr>
<tr>
<td>802.11a：11 dBm</td>
</tr>
<tr>
<td>802.11n：2.4 GHz：17 dBm</td>
</tr>
<tr>
<td>802.11n：5 GHz：13 dBm</td>
</tr>
<tr>
<td rowspan="9">接收灵敏度<br />
（容差：± 2 dBm）</td>
<td>802.11a：10% PER -78 dBm</td>
</tr>
<tr>
<td>802.11b：8% PER -90 dBm</td>
</tr>
<tr>
<td>802.11g：10% PER -80 dBm</td>
</tr>
<tr>
<td>802.11n：2.4 GHz 10% PER</td>
</tr>
<tr>
<td>-72 dBm@HT20</td>
</tr>
<tr>
<td>-70 dBm@HT40</td>
</tr>
<tr>
<td>802.11n：5 GHz 10% PER</td>
</tr>
<tr>
<td>-70 dBm@HT20</td>
</tr>
<tr>
<td>-63 dBm@HT40</td>
</tr>
<tr>
<td rowspan="4">功耗（典型）</td>
<td>传送（传统模式、HT 20 模式）：870 mA @5 GHz、700 mA @2.4 GHz</td>
</tr>
<tr>
<td>传送（HT40 模式）：900 mA @5 GHz、750 mA @2.4 GHz</td>
</tr>
<tr>
<td>接收（传统模式、HT20 模式）：550 mA @5 GHz、520 mA @2.4 GHz</td>
</tr>
<tr>
<td>接收（HT40 模式）：610 mA @5 GHz、600 mA @2.4 GHz</td>
</tr>
</tbody>
</table>
</div>
</div>
<div>
<p>标准及合规规范</p>
<table border="1" cellpadding="5" width="100%">
<tbody>
<tr>
<td colspan="2">所支持的网络标准</td>
</tr>
<tr>
<td width="17%">IEEE 10BASE-TX、IEEE 100BASE-TX、<br />
IEEE 1000BASE-TX、IEEE 1000BASE-X、<br />
IEEE 10GBASE-X</td>
<td width="83%" valign="top"><strong>RFC：</strong>1213, 1239, 1285, 1512, 1513, 1643, 2108, 2115, 2127, 2515, 2819, 3592, 3895, 3896, 4188,4502</td>
</tr>
<tr>
<td colspan="2">合规声明</td>
</tr>
<tr>
<td>EMC</td>
<td>符合 IEC/EN61326-1:2006 的 A 类标准</td>
</tr>
<tr>
<td>安全</td>
<td>符合 IEC/EN 61010-1：2001，CAN/CSA C22.2 No. 61010-1-04、ANSI/UL 61010-1：2004, EN/IEC 60825-1：2007、EN/IEC 60825-2：2004+ A1:2007 标准</td>
</tr>
<tr>
<td rowspan="2">电话*</td>
<td>OptiView XG 并非设计用于连接电话网络</td>
</tr>
<tr>
<td>OptiView XG 并非设计用于连接 ISDN 线路</td>
</tr>
</tbody>
</table>
<p>*注意：除非通过符合监管机构要求的计算机网络调制解调器设备，否则不得连接到电话网络或 ISDN 线路。型号*</p>
<table border="1" cellpadding="5" width="100%">
<tbody>
<tr>
<td>产品型号</td>
<td>说明</td>
</tr>
<tr>
<td>OPVXG</td>
<td>*OptiView XG &#8211; 手持式网络平板分析仪，1 Gbps</td>
</tr>
<tr>
<td>OPVXG-10G</td>
<td>**OptiView XG &#8211; 手持式网络平板分析仪，10 Gbps</td>
</tr>
<tr>
<td>OPVXG-PRO</td>
<td>**OptiView XG – 手持式网络平板分析仪，1 Gbps，带 AirMagnet WiFi Analyzer 和 Spectrum XT</td>
</tr>
<tr>
<td>OPVXG-EXPT</td>
<td>**OptiView XG — 手持式网络平板分析仪，10 Gbps，带 AirMagnet WiFi Analyzer 和 Spectrum XT</td>
</tr>
<tr>
<td>OPVXG-LAN</td>
<td>OptiView XG – 网络分析平板电脑，1 Gbps，仅有线型</td>
</tr>
<tr>
<td>OPVXG-LAN-10G</td>
<td>OptiView XG – 网络分析平板电脑，10 Gbps，仅有线型</td>
</tr>
</tbody>
</table>
</div>
<p>&nbsp;</p>
<p>&nbsp;</p>
<p>&nbsp;</p>
<p>&nbsp;</p>
<p>&nbsp;</p>
<p></span></div>
]]></content:encoded>
			<wfw:commentRss>http://www.faxytech.com/archives/optiview-xg.html/feed</wfw:commentRss>
		<slash:comments>1</slash:comments>
		</item>
	</channel>
</rss>
